I. INTRODUCTION
The World Health Organization (WHO) reports that 50 million people worldwide have a type of dementia. This value increases with 10 million new cases every year [1], [2]. With this increase, there will be around 82 million affected people for the year 2030, and in 2050 this value could increase to 152 million patients, where 60% to 70% of the cases can be diagnosed as Alzheimer's [1]. Alzheimer's is a disease with no cure where the patients suffer a progressive cognitive decline [1], [3], which directly affects memory. The patient begins to: forget recent events, the names of people, and where they are, have some difficulty communicating with others, needs help with personal care and begins to show some behavior changes like wandering and repeating some questions. In the severe stage, the patient is inactive, and their memories and physical abilities are seriously damaged, for example: walk, eat and sit down, making the patient depend on their caregivers [4]. Alzheimer's and its care represent a challenge for the government and its health plans. The WHO’s report stresses the need to strengthen support in the investigation and the programs that work with this disease, like early detection, programs to assist and support caregivers, treatment, and physical rehabilitation of patients [2].
Alzheimer patients need constant care, from the moment of diagnosis until death, because their symptoms can constantly put their safety at risk, thus, their life. The caregivers must fulfill an extensive task list, such as helping the patient with daily activities, cleaning, feeding, and toilet use, among others. In addition, caregivers must take care of household tasks, such as shopping, cooking, transportation, medical appointments, financial management, and managing the patient’s behavioral symptoms and comorbidities, for example, heart failure, hypertension, arrhythmia, osteoarthritis, diabetes, osteoarthritis, arthritis, osteoporosis, hearing and visual impairment (cataracts), among other health conditions that occur in the elderly [5].
Therefore, it is clear that being a caregiver is a daily and laborious task. It is estimated that 83% of the caregivers are informal, which means that they do not receive any payment for their work and do not have previous training or knowledge to perform these tasks, making them more complex, developing physical wear, emotional, stress, and depression [3], [4].
Over the years and thanks to the internet, it is possible to find available information for informal caregivers, like tips, preventive actions, recommendations for each of the symptoms, forums where caregivers ask for advice on any symptoms or share their experiences, care guidelines, management of behaviors of people with Alzheimer’s, among others [6]-[13]. This information is helpful but distributed and repeated on different websites, making its use difficult for a caregiver or someone who wants to develop a project using a knowledge base that is clearer, consistent, and unambiguous. All this information from experts and experiences can be synthesized in an ontology. According to Luna et al. [14], “ontologies allow defining the terms to describe and represent an area of knowledge, are used by people, databases and apps that need to share an information domain.” Thanks to the results obtained from a systematic mapping of the literature about ontological models to support the care of patients with Alzheimer’s, it has been possible to evidence in recent years that ontologies related to this subject have been developed and provide support in different ways, for example, with personalized recommendations according to patient profile [15], [16], recognition of activities [17], patient monitoring [18], and dietary assistance[19], [20]. However, the ontologies mentioned are not open to the public, and, on the other hand, ontologies that use sensors do not specify the type of sensors, how the measurement is performed, or other functional features, limiting their understanding, use, replication, and scalability in future projects. In addition, it is not clear how these ontologies influence the real world, that is, existing ontologies present solutions in a virtual way, such as recommendations of daily activities, messages, and alerts, among others, without intervening in the physical world and without modifying the state of the environment, this limits the scope of future solutions that use these ontologies as a knowledge base.
Considering the above, this article explains the development and evaluation of OntoCaimer. In this ontology, recommendations and preventive actions are presented for most of the different symptoms of Alzheimer’s, as well as concepts related to the representation of sensors, actuators, and sampling for intervention in the physical world, allowing to be a basis for systems designs that support the care of patients with Alzheimer.
In addition to this introduction, this article is organized as follows. The method used to define OntoCaimer is presented in detail in Section 2. Section 3 presents the results obtained after its evaluation, and finally, Section 4 presents the conclusions and future work.
II. METHODOLOGY
For the development of this ontology, the general principles proposed in [21] and [22] were considered. This methodology is composed of 6 steps: (i) Definition of the objective behind the ontology; (ii) Definition of the covered field and the scope of the ontology; (iii) Acquisition of the knowledge for the construction of the ontology, which aims to collect the information necessary to construct the ontology of different sources of information; (iv) Conceptualization, knowledge is structured in a taxonomy that contains concepts and relations between them; (v) Implementation in a formal language, the implementation requires the use of an ontology editor for knowledge acquisition such as Protégé [23], this environment includes the editing of ontology in a language representing knowledge RDF (Resource Description Framework) or OWL (Web Ontology Language)/XML (Extensible Markup Language); and finally (vi) Evaluation, to ensure that the resulting ontology corresponds to what it is supposed to represent. Details on the development and use of the steps are presented in the following subsections.
A. Objective
The main objective of the ontology is to provide a platform that contains knowledge on concepts related to the support and management of symptoms of Alzheimer’s patients in each stage. This ontology supports the development of systems that support the care of patients with Alzheimer’s, allowing to unite knowledge about patient care with knowledge about sensors, observations, and actuators, making the system able to act in the real world. OntoCaimer can be used in the following areas:
Academic, technological or health research groups will be able to use their knowledge and understand the terms and relationships between the tacit and real world, see how a recommendation can have variables and how they can be automated.
Health, this ontology can be the basis for developing a care system for Alzheimer’s patients. This kind of system can be used in nursing homes, hospitals, or homes. The ontology presents an example of how to automate a group of recommendations of a symptom, making use of sensors. However, OntoCaimer gives the flexibility to automate and use the sensors and actuators that the reader wishes. This example is presented in the evaluation.
B. Scope of the Ontology
The ontology covers the domains of recommendations for the care of Alzheimer’s patients and the area of technology, sensors, observations, and actuators. Details of all the concepts covered by the ontology can be found in the section Conceptualization. In this first stage of development and implementation of OntoCaimer, efforts were focused mainly on recommendations, observations, and sensors.
C. Knowledge Acquisition
The acquisition of knowledge about recommendations and preventive actions for symptoms presented by a patient with Alzheimer’s is found in different sources of information, for example, websites of organizations dedicated to Alzheimer’s, caregiver forums, or care guides [6], [8], [9], [13], [24]-[34]. As mentioned above, existing projects related to the main theme [15]-[20] are not open to the public, so acquiring concepts or knowledge of them was not possible. Consequently, it was necessary to extract information and concepts through various sources of knowledge to collect the greatest number of recommendations for symptoms that a patient with Alzheimer’s disease could present.
On the other hand, for the component of sensors, observations, and actuators, an ontology proposed by the World Wide Web Consortium (W3C) called SOSA (Sensor, Observation, Sample, and Actuator) [35] was found in the literature. SOSA contains the main classes and properties to describe the sensors, their observations, the procedures involved, sampling the sensors, and the actuators and their characteristics. This ontology allows to represent the whole process that requires measuring a variable and executing actions according to its result; being ideal for OntoCaimer, in this sense, and due to its characteristics, it was decided to integrate it with OntoCaimer to reuse the concepts already created and tested.
D. Conceptualization
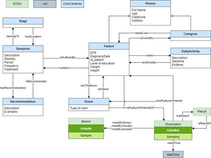
The concepts were organized and structured in a glossary based on the knowledge acquisition phase results. Several relationships between these concepts were considered and then grouped into a typology of ontology in OntoCaimer along with SOSA ontology; this structure is presented in Fig. 1.
In the following section, you will find a summary of the different concepts identified for the ontology with their respective descriptions. These general concepts, together with their relationships, constitute the ontology, which presents an overview of the recommendations and preventive actions for each symptom suffered in Alzheimer’s disease, along with sensors, observations, and actuators.
Patient Dimension: This dimension includes concepts related to the patient and the people around him.
Patient: represents a person diagnosed with Alzheimer’s; a doctor should make this diagnosis. The patient and related information are represented In this class.
Caregiver: represents the person who cares for a patient suffering from Alzheimer’s; this person is responsible for the patient’s daily care.
DailyActivity: refers to the daily activities that the patient can perform, start time and duration time, and serves as an agenda for the patient.
Disease Dimension: This dimension contains concepts related to Alzheimer’s disease and its recommendations.
Symptom: symptom suggesting a disease, for this case, Alzheimer’s. It represents the functional and behavioral abnormal phenomena of the patient. It presents information related to the symptom, start date, period, and frequency.
Stage: since its diagnosis, Alzheimer’s mainly develops in 3 stages. This class represents the stages in which the patient can be found, including Mild, Moderate, and Severe [36]-[38].
Recommendation: represents preventive or symptom control actions that the caregiver can perform.
Automation Dimension: As mentioned above, this dimension makes use of the SOSA ontology, a light ontology that contains the main concepts of Observation, Actuator and Sampling. This article will not deepen or define the classes because these concepts are described in detail in [35], [39].
Within the conceptualization stage are also the relationships between the concepts of the ontology OntoCaimer, presented in Table 1. The first column presents the name of the relation, the domain and the range, and its description.
Table 1 Relations in OntoCaimer.
| Name | Domain-Range | Description |
|---|---|---|
| takesCare | Caregiver - Patient | A caregiver takes care of one or more Patients. |
| isCaredBy | Patient - Caregiver | Inverse of takesCare. A Patient is cared for by a Caregiver. |
| does | Patient -DailyActivity | A Patient does one or more Daily Activities |
| areDoneBy | DailyActivity -Patient | Inverse of Does, a DailyActivity is done by a Patient. |
| suffers | Patient - Symptom | A Patient suffers one or more Symptoms. |
| isSufferedBy | Symptom - Patient | Inverse of suffers, a Symptom is suffered by a Patient. |
| isInTheRoom | Patient - Room | A Patient is in one Room. |
| isPatient | Room - Patient | Inverse of isInTheRoom, in a Room is a Patient. |
| belongsTo | Symptom - Stage | A Symptom belongs to one Stage. |
| hasSymptom | Stage - Symptom | Inverse of belongsTo, a Stage has one or more Symptoms. |
| hasRecommendation | Symptom -Recommendation | A Symptom has one or more Recommendations. |
| isRecommended | Recommendation- Symptom | Inverse of hasRecommendation, a Recommendation is related to one or more Symptoms |
| hasFeatureOfInterest | Observation - Patient, Room | An Observation has one or more features of interest in Patients or Rooms. |
| isFeatureOfInterestOf | Patient, Room - Observation | A Patient or a Room is the feature of interest in one or more Observations |
E. Implementation
It is necessary to use an editor to implement an ontology. Each one of them provides a variety of features and uses different languages and formalisms, for example, Ontolingua [40], OntoEdit [41], and Protégé [23]. This work was done with Protégé because it is an extensible and independent environment that allows us to carry out tasks such as: creating, editing, viewing, verifying, and extracting ontologies and knowledge bases. Protégé features an intuitive, user-friendly graphical interface and is highly scalable and popular with the research community. OntoCaimer used OWL (Web Ontology Language) as recommended by the World Wide Web Consortium (W3C). W3C states that OWL facilitates a greater machine-interpreting capability of web content than XML, RDF, and RDF Schema (RDF-S) by providing additional vocabulary along with formal semantics.
III. RESULTS
Being a developing ontology, the evaluation was focused on the criterion of validity. According to [42], answering formal and informal questions is a way to evaluate an ontology since the ontology must be able to give reliable answers to these questions using the concepts and relationships proposed.
This section lists several questions that can be found in real situations in which patients and their caregivers may be involved, for example, in a nursing home, a hospital, or a patient’s home. For the design of some questions and a better understanding of the functionality of OntoCaimer, a patient called “Jhuan”, and another patient called “Joe” suffering from different symptoms were invented, in addition, the symptom and recommendations for weight loss were taken as an example, as well as:
The patient should eat at the same time.
The patient should be in a quiet space during mealtimes.
Prevent the child from eating snacks.
The patient’s weight should not drop 5 kg per month.
In these recommendations, it is possible to identify a group of variables and questions related to them, such as: What is the meal schedule?, What is the state of the dining room environment?, Is the patient eating snacks?, and Is the patient’s weight healthy? All these variables and questions are related to a symptom and must be monitored by the caregiver. Making use of the concepts of ontology, the restrictions of ontology, and data properties, among other tools that ontologies provide, it is possible to automate them and support patient care.
Table 2 shows the questions to be answered, the queries in SPARQL and the result obtained.
Table 2 Questions answered with OntoCaimer.
| Question | Query | Result |
|---|---|---|
| What are the recommendations for seizures? |
|
|
| What are the symptoms of severe stage? |
|
|
| What are the symptoms of patient Jhuan? |
|
http://www.semanticweb.org/laura/OntoCaimer#Weight_loss |
| What are the symptoms of patient Jhuan? |
|
|
| Who takes care of Jhuan? |
|
"Antonia"^^<http://www.w3.org/2001/XMLSchema#string> |
| What’s the latest symptom that appeared in patient Joe? |
|
http://www.semanticweb.org/laura/OntoCaimer#Difficult_to_walk_or_sit "2022-10 -16T09:00:00"^^<http://www.w3.org/2001/XMLSchema#dateTime> |
| Is patient Joe’s weight adequate? |
|
"false"^^<http://www.w3.org/2001/XMLSchema#boolean> |
| What time should patient Joe have breakfast? |
|
"08:00:00"^^<http://www.w3.org/2001/XMLSchema#time> |
| What’s the status of the dining room? |
|
Calm and Silence^^xsd:string |
IV. DISCUSSION AND CONCLUSIONS
The ontology developed allows the synthesis of the preventive actions and recommendations for most of the symptoms presented by Alzheimer’s patients in each stage; this represents a decrease in work for the caregiver. In addition, the ontology allows to abstract important variables such as the monthly weight of the patient, the state of the environment in a room, location, and automation of some of these recommendations, providing support for patient care. This ontology will support the development of systems to support patient care independent of the sensors or methodologies to be used. Also, OntoCaimer is enabled with the knowledge of Alzheimer’s and the knowledge of sensors, observations, and actuators, being an ideal bridge between these two areas of knowledge.
The main limitation of this research was that ontologies related to the care of patients with Alzheimer’s are not available or open to the public, so we could not obtain knowledge of them nor take them as a reference point for OntoCaimer. Another limitation that was presented is that no recommendations were found for all the symptoms that could occur in patients with Alzheimer’s. Other sources of information, such as Alzheimer’s care centers or people who have served as caregivers for quite some time, can be considered. However, for this version, only the information from the web is taken into account. In future work, it is proposed to implement actuators and sampling in ontology as well as deepen the use of reasoners to abstract and obtain more information from ontology.















