Introducción
¿Por qué es importante la agricultura de precisión y cuál es su aplicación en Colombia? Desde la crisis que tuvo lugar en la década de los ochenta, incluidas las reformas macroeconómicas implantadas posteriormente, el desarrollo agrícola rural ha cobrado muchísima importancia en Latinoamérica. Ciertos países pudieron revigorizar su producción agrícola, fortaleciendo los bienes con grandes ventajas comparativas destinados principalmente a la exportación e incorporando innovaciones tecnológicas y la modernización de cadenas productivas (Echavarría, 2001).
Pese a las migraciones del campo a los centros urbanos, la magnitud de la pobreza en el área rural sigue aumentando. Por este motivo, algunos países latinos precisan de manera urgente integrarse más en los procesos de modernización tecnológica, ya que sería lo más conveniente para mejorar la calidad de vida de la población rural (Canales, 2013).
Según la histórica oficial del Ministerio de Agricultura y Desarrollo Rural (MADR, 2020) sobre población rural, en Colombia se puede apreciar un proceso de migración de la población de los campos a las ciudades, tal como ha ocurrido en todos los países de Latinoamérica debido a la concentración de oportunidades laborales en las grandes ciudades. En los años cincuenta, más del 60 % de la población en Colombia vivía en la zona rural, cifra que fue disminuyendo de manera muy marcada entre 1960 y 2000, cuando la población rural tuvo una participación de menos del 30 %. Según las proyecciones en el Censo Nacional 2051, en la actualidad la ruralidad alcanza el 23,3 %, con 11’475.558 habitantes (MADR, 2020).
Esta población rural de Colombia depende mayoritariamente de los sectores agrícolas para sustentar a sus hijos y familias. De allí radica la necesidad no solo de intensificar la participación de pequeños y medianos productores en las cadenas agroindustriales más competitivas y dinámicas, sino también de ampliar los procesos de generación de empleos y de ingresos, además de mejorar su educación, salud y demás servicios públicos (Echavarría, 2001).
En Colombia, la población es mayormente urbana y el Producto Interno Bruto (PIB) por habitante alcanza los $2.200 dólares estadounidenses. Su estructura económica está liderada por los servicios, que aportan el 53 % del valor agregado total; el sector agrícola contribuye con el 14 %, las manufacturas con el 16 %, el petróleo y la minería con el 6 % y la construcción con el 6 %. Aunque cerca de diez millones de hectáreas pueden ser usadas intensivamente en cultivos y otras doce millones competen a suelos utilizados en ganadería y agricultura, con limitaciones, en 2005 solamente se destinaron a la agricultura menos de cinco millones de hectáreas. Esto evidencia que las políticas de reforma agraria no han logrado mejorar la productividad de estas tierras, pues el 68 % de la población rural vive por debajo de la línea de pobreza y el 27,5 % vive en condiciones de pobreza extrema. O sea, el 37 % de los pobres residen en el medio rural colombiano (Organización de las Naciones Unidas para la Agricultura y el Desarrollo [FAO], 2018).
En este escenario, al comienzo de los acuerdos para el Tratado de Libre Comercio (TLC) con Estados Unidos se consolidaron algunas preferencias exportadoras colombianas de la Ley de Preferencias Arancelarias Andinas y Erradicación de la Droga (ATPDEA), donde se mencionan flores, cigarrillos, confitería, lácteos y productos de la huerta, pero se admitieron las importaciones de maíz, trigo y otros cereales como arroz, soya, algodón y fríjol, con desgravaciones arancelarias en períodos que van desde el 2012 hasta el 2028. Asimismo, se otorgó el acceso a la carne de cerdo y de pollo con desgravaciones hasta 2030, y de exportación de azúcar y tabaco (Ministerio de Agricultura y Desarrollo Rural, 2018).
Dentro del entorno de la creciente integración de mercados internacionales, es esencial afrontar los retos asociados a la agricultura, el desarrollo rural y el combate a la pobreza extrema, los cuales son: 1) superar la pobreza y la pobreza extrema, asegurando que la población rural obtenga mayores accesos a beneficios del desarrollo, mediante oportunidades de empleo, mejoramiento de los ingresos u obtención de bienes y servicios públicos básicos; 2) promover la transformación productiva de la agricultura, generando ventajas competitivas; 3) fomentar el manejo sostenible de los recursos naturales, creando conocimiento sobre el aprovechamiento de la biodiversidad de los ecosistemas y superando los conflictos en el uso del suelo como base netamente ambiental; 4) fortalecer las instituciones que diseñen instrumentos para el desarrollo rural de productos agrícolas acordes con la gestión pública (FAO, 2018).
Agricultura de precisión
Según Delgado et al. (2011), la agricultura de precisión (AP) podría describirse como un conjunto de sistemas de apoyo a la decisión que buscan gestionar la variabilidad espacial y temporal, con el fin de maximizar el rendimiento, la calidad y el beneficio de los cultivos, así como mejorar la eficiencia de los insumos y los resultados ambientales minimizando el daño ambiental en cada unidad de tierra (tanto tierras de cultivo gestionadas, como tierras impactadas por tierras de cultivo), ya sea en hectáreas o subhectáreas. Aquí también aparece el concepto de conservación de precisión (PC), que aborda específicamente el concepto de reducción del daño ambiental, como la disminución de la erosión del suelo o la pérdida de nutrientes (Berry et al., 2003; Delgado et al., 2011).
Además de minimizar el daño, la PC también busca restaurar o mejorar la salud del suelo (Abit et al., 2018), lo que a su vez ayudará a mejorar la resiliencia y la sostenibilidad de los sistemas agrícolas en climas futuros. La conservación de precisión puede incluir la aplicación a velocidad variable de agroquímicos y riego —un sello distintivo de la AP—, pero también puede incluir el uso selectivo de labranza cero o reducida, cultivos de cobertura, diversificación de rotaciones de cultivos para servicios de ecosistemas u otros enfoques. Sin embargo, como se trata de un enfoque de sistema agrícola relativamente nuevo con tecnologías en rápida evolución, existen pocas evaluaciones agronómicas y económicas a largo plazo de los sistemas de la AP o la PC en los Estados Unidos u otras partes del mundo (Bullock & Bullock, 2000; Bullock & Lowenberg-DeBoer, 2007; Lal, 2015).
Esta falta de información es especialmente evidente en la escala de campo porque los sistemas de monitoreo de rendimiento de grano no estaban disponibles antes de principios de la década de 1990. No obstante, los impactos de muchos componentes principales de la AP y la PC en la rentabilidad de los cultivos han sido probados en ensayos a corto plazo en varias escalas, que van desde pequeñas parcelas hasta campos de granjas enteras.
Al respecto, Griffin y Lowenberg-DeBoer (2005) resumieron los resultados de más de doscientos estudios sobre la rentabilidad de la AP. Esta síntesis de la literatura reveló que las aplicaciones de N de tasa variable fueron rentables en 72 % y 20 % de los estudios para maíz y trigo, respectivamente, y las de P y K de tasa variable fueron rentables en 60 % de los estudios de maíz. También mostró que otras prácticas de la AP, como el mapeo de rendimiento y los sistemas de navegación global por satélite (GNSS), fueron generalmente rentables para la mayoría de los cultivos.
Agricultura de precisión en Colombia
Según Villanueva (2018), la agricultura colombiana no ha avanzado en los procesos de generación de conocimiento e innovación en búsqueda de la sostenibilidad. Durante los últimos treinta años, el país ha instalado varios sistemas de cultivos y ganado; transformó grandes extensiones de tierra fértil en pobre e improductiva, y el aumento de su gasto en investigación agrícola fue la mitad del que registró la región entre 2000 y 2007. Esto hace que sea necesario desarrollar metodologías para implementar prácticas sostenibles, como la fijación de nitrógeno, el control biológico, la labranza cero, el aumento de la biodiversidad y el uso de los sistemas integrados.
Para afrontar estos desafíos y resolver los problemas del agro colombiano es necesario implementar con urgencia la gestión de sistemas integrados para aumentar la eficiencia, usar de forma más racional el agua y desarrollar sistemas que permitan el empleo inteligente de insumos, entre muchos otros (Villanueva, 2018).
Es aquí donde la AP tiene un papel importante, ya que existen tecnologías y prácticas que permiten al productor obtener buenos resultados económicos, además de procesos agrícolas más eficientes, responsables y rentables, que demandan mano de obra calificada y, en consecuencia, promueven una producción más sostenible (FAO, 2018). Según la Comisión Brasileña de Agricultura de Precisión, la AP consiste en un conjunto de herramientas y tecnologías aplicadas para permitir un sistema de gestión agrícola basado en la variabilidad espacial y temporal de la unidad de producción, con el objetivo de aumentar el rendimiento económico y reducir el impacto en el medio ambiente (Ministério da Agricultura, Pecuária e Abastecimento, 2013).
A partir de 1993, el rendimiento anual de los cultivos y la información periódica del suelo evidencian que todo el agro colombiano tuvo un manejo convencional o “comercial como de costumbre”. Es decir, un productor local poseía y cultivaba el campo con rotaciones anuales de maíz y soya, labranza anual e insumos químicos uniformes durante los primeros once años (Blanco et al., 2015).
Posteriormente, la gestión de la AP durante 2004 y 2014 se centró en las características del suelo y del paisaje que variaban en el campo, e incluyó cultivos de cobertura, labranza cero, cambios en la rotación de cultivos e insumos químicos de tasa variable (Kitchen et al., 2005). Actualmente, la investigación en la AP tiene más de dos décadas de datos sobre rendimientos y productividad, con los cuales se ha podido examinar la rentabilidad a largo plazo, así como mejorar las prácticas de conservación en los cultivos agrícolas donde se aplica (Mamo et al., 2003).
Referente a las prácticas de conservación en los cultivos agrícolas, los supuestos eran que el manejo de la AP aumentaría la producción y la rentabilidad de los cultivos, disminuiría la variabilidad de la producción y mejoraría la calidad del suelo y el agua sobre el sistema de producción convencional. Es aquí donde Yost et al. (2017) confirmaron estas conjeturas relacionadas con la producción utilizando la AP, lo que le da un futuro promisorio a esta tecnología.
Rentabilidad de las prácticas de agricultura de precisión
Se reconoce que la rentabilidad de las prácticas de la AP depende en gran medida de la variabilidad inherente en la respuesta de los cultivos a la aplicación de fertilizantes de un determinado campo y granja, como lo confirmaron Lambert et al. (2006) y Liu et al. (2006). Estudios y revisiones más recientes han confirmado que la rentabilidad a nivel de campo generalmente se mantiene o mejora con aplicaciones de fertilizantes de tasa variable, y que los beneficios de gran alcance y de la sociedad también deberán considerarse en el futuro (Balafoutis et al., 2017; Griffin et al., 2018; Lowenberg-DeBoer, 2018; Schimmelpfennig, 2016).
Al respecto es necesario señalar que la AP es un proceso que requiere inversión, conocimiento e investigación a nivel de lote, compra de drones, sensores, imágenes satelitales y aplicaciones variables. En este sentido, es necesario afirmar que la AP es un proceso de toma de decisiones facilitado por herramientas tecnológicas, las cuales ayudan a tomar decisiones que mejoran el manejo de las relaciones cultivo/ambiente y a optimizar el uso de los recursos naturales y de los insumos, lo que a su vez mejora la rentabilidad (Best et al., 2014).
Si bien en los Estados Unidos, Canadá y los países europeos han adoptado con mayor intensidad las prácticas de la AP —los Estados Unidos la han usado durante más tiempo (Castle, 2016)—, en la agricultura colombiana se ha implementado de manera incipiente, de manera que no existe información relacionada con su adopción en las bases de datos secundarias. Sin embargo, se debe mencionar que el Ministerio de Agricultura y Desarrollo Rural ha realizado estudios ocasionales sobre el tema.
En relación con la rentabilidad, por ejemplo, Rodríguez et al. (2016) emplearon un sensor infrarrojo en suelos productores de maíz (Zea mays L.) para delimitar zonas homogéneas que permitan hacer un manejo específico por sitio. Los investigadores encontraron correlaciones entre la conductividad eléctrica aparente y el contenido de limo en Bojacá y el de arcilla en Facatativá, lo cual evidencia diferencias significativas en los rendimientos de maíz. De esta manera, determinaron que la variable agronómica de conductividad eléctrica es un buen indicador del rendimiento del cultivo, ya que los valores hallados mostraron que esta influye en la altura de las plantas a los 120 ddg y en el peso de la mazorca. Cabe señalar que esta información es relevante porque la altura de la planta es un parámetro que determina el grado de desarrollo del área foliar y porque el mayor tamaño final de la planta, en algunos casos, es más importante que la duración del período de llenado de grano para determinar el rendimiento (Rodríguez et al., 2016).
Beneficios del uso de tecnologías de agricultura de precisión
Algunos estudios han demostrado los beneficios de usar las tecnologías de la AP, como reducir los costos de producción, aplicar insumos de manera más eficiente, aumentar la productividad general de los cultivos, aumentar la cantidad de información, lo cual permite una mejor toma de decisiones, y reducir el impacto ambiental (Best et al., 2014).
Materiales y métodos
Desarrollo temático
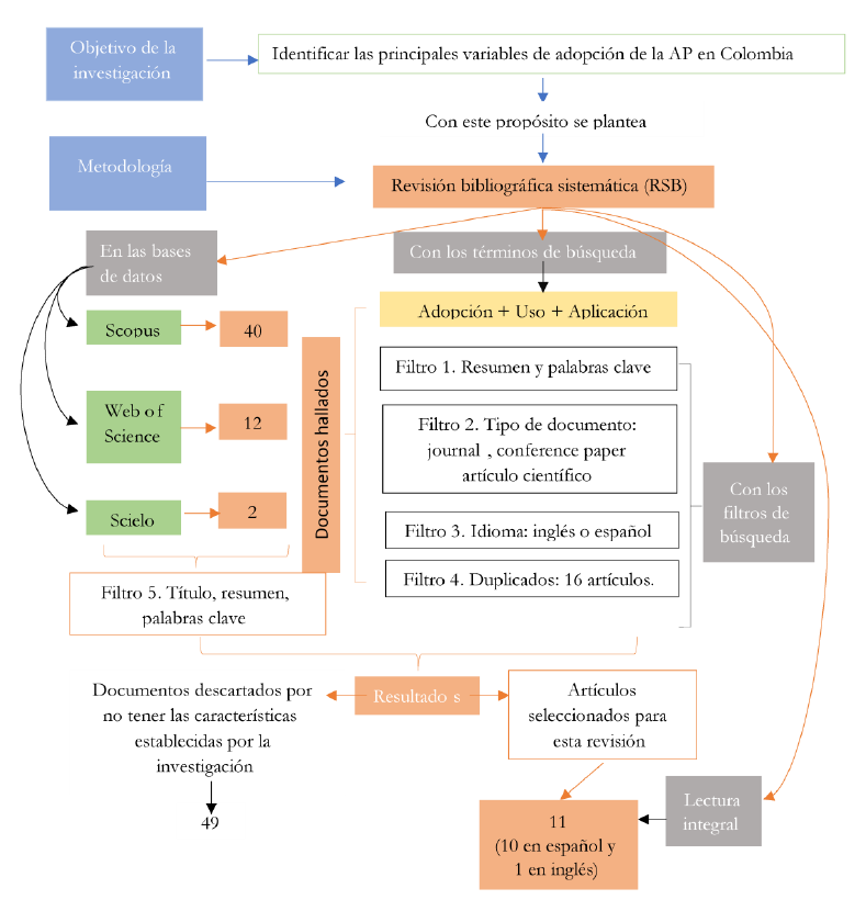
Se realizó una revisión bibliográfica sistemática (RBS) de artículos científicos que demostraran la aplicación de la AP en Colombia, con el propósito de identificar las principales variables de adopción y los cultivos donde se emplea. Específicamente, la búsqueda se hizo en tres bases de datos: Scopus, Web of Science y Scielo, con los siguientes términos: (Use + precision agricultura + crops + Colombia).
Inicialmente, se aplicaron los filtros de idioma (inglés y español), tipo de documento (journal, conference paper y artículos científicos) y que hubieran sido revisados por pares. Así, luego de filtrar los artículos por el título, el resumen y las palabras clave, se obtuvieron 40 trabajos en Scopus, 18 en Web of Science y 2 en Scielo.
Posteriormente, siguiendo a Molin et al. (2015), quienes sugieren que el primer filtro de una RBS debe ser leer el título, el resumen y las palabras clave, en esta etapa se rechazaron 49 documentos porque no concordaban con los objetivos establecidos en este trabajo, pues era necesario que citaran factores que determinan la adopción de tecnología por parte de productores rurales. En este sentido, los artículos excluidos comparaban la eficiencia de las máquinas y los equipos de la AP con la agricultura tradicional, analizaban la falta de adopción de tecnologías de AP o se referían a herramientas específicas de AP como práctica sostenible. Finalmente, como resultado de este análisis solo 11 documentos pasaron para la fase de lecturas completas (figura 1).
Resultados y discusión
Los autores, el año y otra información sobre los artículos se describen en la tabla 1. Hay que tener en cuenta que los primeros artículos sobre la adopción de la AP se encuentran en la fecha de revisión de 2007 y 2008. Considerando que el término “Agricultura de precisión” data de 1990, se puede decir que hubo un período de 18 años desde las primeras definiciones de la AP hasta los primeros estudios sobre su adopción.
Otra observación importante sobre los artículos es la notable presencia de estudios realizados en los Estados Unidos, principalmente con algodón. De los veinte artículos encontrados, diez se realizaron en suelo estadounidense, ocho con algodón (Sánchez et al., 2014).
Los Estados Unidos pueden ser considerados como la “cuna” de la AP en el mundo (Molin et al., 2015). En ese sentido, la concentración de los estudios sobre cultivo de algodón se puede explicar observando a los autores y el lugar donde se llevaron a cabo las investigaciones relacionadas con estos artículos. De esta manera, se encuentra que estos son estudios del mismo grupo de investigadores dedicados a comprender la adopción de la AP por los productores de algodón en el sureste de los Estados Unidos.
Determinantes de la adopción de tecnologías de AP en Colombia
En la tabla 1 se evidencian dos contextos de trabajos que se centran en el análisis de la aceptación tecnológica, es decir, los autores identificaron tecnologías de AP y buscaron sus posibles adoptantes, además de intentar entender qué influye en la intención de utilizar esta innovación. La mayor parte de la recopilación de datos en estos trabajos se realizó a través de entrevistas con especialistas en el sector de la agronomía, consultores, máquinas y equipos, investigadores, entre otros. Se intentó identificar factores explicativos utilizando el Modelo de Aceptación Tecnológica (TAM - Modelo Tec).
Esta sección busca comprender el contexto de la adopción de la AP. Los artículos filtrados en las bases de datos que componen este apartado tenían como objetivo principal crear e identificar la adopción de tecnologías para la AP en Colombia que influye en la toma de decisiones en los cultivos agrícolas. Específicamente, las variables de los estudios están relacionadas con la intención y la actitud de comportamiento del productor al usar una nueva tecnología, en este caso la AP.
El Modelo de Aceptación Tecnológica (TAM - Modelo Tec) fue desarrollado inicialmente por Davis (1986) y mejorado en dos artículos posteriores (Davis, 1986; Davis & Venkatesh, 1996). La idea del TAM es que la utilidad percibida y la facilidad de su utilización son dos determinantes que pueden influir en la intención de uso y, secuencialmente, en la decisión de adoptar una nueva tecnología.
Dependiendo del primer determinante, la utilidad percibida, las personas tienden a emplear nueva tecnología o no, ya que creen que puede mejorar el rendimiento laboral. En otras palabras, esta utilidad percibida es la probabilidad de que el usuario potencial utilice la nueva tecnología para aumentar el rendimiento de su trabajo (Davis, 1986). Por lo tanto, considerando el determinante de la utilidad percibida, un productor tiende a adoptar tecnologías de AP cuando se da cuenta de que la innovación puede aumentar la productividad y/o rentabilidad en su cultivo (Paustian & Theuvsen, 2017).
La actitud de confianza también influye en la utilidad percibida, es decir, la confianza de un productor para aprender y usar una tecnología de AP en particular afecta directamente la percepción de su utilidad. Esto hace referencia a cómo las personas reaccionan ante ciertas circunstancias y cómo se comportan en general, de manera que la utilidad percibida (más dinero) hace que el productor quiera adoptar nuevas operaciones agrícolas a mayores escalas (Paustian & Theuvsen, 2017).
Los autores Abit et al. (2018) agregaron que cuanto mayor sea la compatibilidad de las tecnologías de AP con el equipo, las rutinas y las operaciones existentes en la propiedad, mayor será la probabilidad de que el productor la perciba como útil.
Cuanto más compatible sea una tecnología con otras que ya existen en la propiedad, mayores serán las posibilidades de que el productor adopte la nueva tecnología. Por lo tanto, la adopción de una nueva tecnología se llevará a cabo si el productor tiene o sabe algo relacionado con ella. Estos autores también afirman que la disponibilidad, la calidad y el valor de la información impactan positivamente en la utilidad percibida.
En este sentido, cabe señalar que el trabajo de Rodríguez et al. (2016) corroboró la importancia de la información y su relevancia para las inversiones en la AP. Para ellos, las fuentes de información (literatura profesional, jornadas de campo, ferias, talleres, internet, etc.), las instituciones de apoyo (empresas de tecnología agrícola, consultoría privada, servicios de extensión, institutos de investigación, centros educativos, cooperativas/asociaciones) y la ubicación de la propiedad impactan directamente la intención del productor de adoptar tecnologías de AP.
Finalmente, Far y Rezaei-Moghaddam (2017) argumentaron que la capacidad innovadora también afecta la utilidad percibida. Es decir, cuanto mayor sea la disposición de un productor para probar una nueva tecnología, mayor será la probabilidad de adoptar tecnologías de AP.
El segundo determinante del modelo TAM, la facilidad de uso percibida, se refiere al grado de dificultad o esfuerzo percibido para usar o comprender la utilización de una nueva tecnología. Según el modelo en sí, la facilidad de uso percibida por los usuarios de una nueva tecnología influye en la utilidad percibida por ellos (Davis & Venkatesh, 1996).
Por lo tanto, la percepción de utilidad del productor en relación con la facilidad de uso de las tecnologías de AP influye directamente en la intención de adoptar esta nueva tecnología. De esta manera, mediante la utilidad percibida se determina la capacidad de prueba, que fue uno de los factores más determinantes identificados en esta revisión.
La capacidad de prueba refleja la capacidad del usuario para usar la innovación antes de su adopción, es decir, la probabilidad de que el productor pruebe la tecnología de AP en una pequeña porción de su propiedad. Al respecto, los estudios sugieren que la facilidad con la que se puede probar una tecnología AP influirá en la probabilidad de su adopción (Molin, 2015).
Además de la facilidad de uso y la utilidad percibida, también se identificaron otros determinantes socioeconómicos: el tamaño de la propiedad, el nivel educativo del productor, la ubicación de la propiedad y los costos de producción. Estos determinantes, aunque no están directamente relacionados con el modelo TAM, también afectan la intención del productor de usar o no tecnologías de AP (Ministério da Agricultura, Pecuária e Abastecimento, 2013).
En la figura 2 se resumen las variables determinantes examinadas en los artículos revisados que impactan la intención de usar tecnologías de AP.
Contexto de los estudios realizados
Esta sección describe los principales determinantes encontrados en el conjunto de artículos con el contexto ex post presentado en la tabla 1. En estos artículos, los datos recopilados se refieren a productores que adoptan o ya han adoptado alguna tecnología de AP.
El tamaño de la propiedad fue la variable más citada que influyó en la adopción de tecnologías de AP, presente en nueve de los once artículos. La perspectiva es que cuanto mayor sea la propiedad, mayor será la probabilidad de adoptar tecnologías de AP (Bongiovannni et al., 2006). En este sentido, cabe señalar que se supone que grandes extensiones de tierra están asociadas con una mayor flexibilidad para probar nuevas tecnologías y un acceso más fácil al crédito rural (USDA, 2009).
La educación y la edad del productor también se mencionaron con frecuencia. En el primer caso la relación es positiva, es decir, cuanto mayor sea el nivel educativo del productor, mayores serán las posibilidades de que adopte las tecnologías de AP (Paxton et al., 2011). El nivel más alto de educación está relacionado con un mayor conocimiento y capacidad para interpretar la información y los datos de la AP. Sin embargo, la edad tiene una relación inversamente proporcional: cuanto más joven sea el productor, mayores serán las posibilidades de que adopte tecnologías AP (Sevier & Lee, 2004). Los jóvenes tienden a ser menos reacios al riesgo y están más familiarizados con la tecnología de la información (TI), lo cual es relevante porque el uso de algunas herramientas de la AP y la toma de decisiones requieren cierto conocimiento de TI.
Además de estas variables, la ubicación de la propiedad, el estado de la tierra, el uso de una computadora para administrar la propiedad, los ingresos del hogar, la productividad por hectárea, las fuentes de información y la percepción del productor fueron factores que los estudios citan a menudo como una influencia en la adopción de tecnologías de AP. Otros factores fueron menos mencionados en los artículos seleccionados (Delgado et al., 2011).
Factores condicionantes de adopción de nuevas tecnologías agropecuarias
Teniendo en cuenta la gran cantidad de factores que presentan los artículos, es conveniente agruparlos en categorías. En el presente trabajo, la agrupación seguirá el modelo propuesto por Souza et al. (2011), quienes identificaron cuatro conjuntos de factores condicionantes para la adopción de tecnologías en la agricultura: 1) características socioeconómicas y condiciones del productor; 2) características de producción y propiedad rural; 3) características tecnológicas, y 4) factores sistémicos.
Características socioeconómicas y condiciones del productor
El uso de computadoras y aplicaciones de teléfonos celulares para la administración de propiedades son dos de las variables agrupadas como características y condiciones socioeconómicas del productor.
En ambos casos, la señal esperada es positiva. Por lo tanto, los productores que usan computadoras y/o aplicaciones de teléfonos celulares para administrar sus propiedades tienen más probabilidades de adoptar tecnologías de AP, en comparación con aquellos que no usan dicho equipo de administración (Camacho-Tamayo et al., 2014). En gran medida, las computadoras y las aplicaciones aumentan la eficiencia de los productores para recopilar, almacenar, transmitir e interpretar la gran cantidad de datos generados por las prácticas de la AP.
En el mismo sentido, el ingreso familiar tuvo un impacto positivo en la probabilidad de adoptar tecnologías de AP (Rodríguez et al., 2016). Esto se puede justificar por el hecho de que los productores con altos ingresos tienen más posibilidades de invertir en una nueva tecnología, así como de obtener información sobre ellos.
Otro factor condicionante para la adopción de la AP que resulta controvertido es la experiencia en la actividad rural. Por un lado, algunos estudios han demostrado una relación positiva entre la experiencia y la adopción de la AP (Camacho-Tayo et al., 2014), lo cual se puede explicar por el hecho de que los productores con más experiencia tienen más “conocimiento” sobre cómo evaluar los beneficios de una innovación.
Por otro lado, la experiencia está directamente relacionada con la edad. Por lo tanto, los productores más jóvenes con menos experiencia en el manejo de cultivos tendrían un horizonte de planificación más largo y, por lo tanto, estarían más dispuestos a asumir los riesgos asociados con la innovación (Edwards & Johanns, 2020).
Asimismo, entre los aspectos relacionados con el horizonte de planificación se encuentra la sucesión en la administración de la propiedad. Este factor hace referencia a la seguridad que tiene el productor en relación con su sucesión para administrar la propiedad (por ejemplo, un hijo predispuesto a hacerse cargo del negocio familiar). En este caso, también se observó una relación positiva con respecto a la adopción de la AP (Planas de Martí, 2019), lo cual permite suponer que con esta certeza el productor tendrá más incentivos para invertir, ya que ve en su sucesión una expectativa de obtener rendimientos a largo plazo.
Los estudios también señalan que el grado de organización de los productores es otro de los factores que tienen un impacto positivo en la adopción de prácticas y tecnologías de AP (Molin et al., 2015).
Por su parte, la participación de los productores en organizaciones y asociaciones de tipo cooperativo tiene un impacto directo tanto en la eficiencia del uso de los recursos como en la capacidad de producción de los productores. De esta manera, en muchos casos, la organización de productores permite alcanzar las escalas mínimas requeridas para permitir la adopción de ciertas innovaciones, así como también permite obtener más y mejor calidad de información.
Finalmente, la edad y la educación del productor, ya mencionadas al comienzo de esta sección, también se agruparon como características socioeconómicas (Yost et al., 2016).
Características de producción y propiedad rural
Para Souza et al. (2011), el tamaño de la propiedad, su productividad y la ubicación son variables que caracterizan la producción y la propiedad rural. Los autores agregan que la escala de operación, la modernización y los cambios en los sistemas de producción son determinantes para adoptar nuevas tecnologías.
Además, según Salamanca & Ramírez (2014), los productores cuyas propiedades se encuentran en regiones con agroindustria, carreteras, servicios y mercados desarrollados adoptarán nuevas tecnologías. En otras palabras, los productores con mayor productividad y “bien” ubicados tienen más probabilidades de adoptar tecnologías de AP en sus propiedades.
Los factores que indican la condición del suelo, la variabilidad espacial del suelo y la distribución del uso del suelo también se agrupan en esta sección. En el primer caso, el análisis más comúnmente encontrado y que fue significativo en varios de los artículos analizados es la cuestión de los propietarios y arrendatarios en relación con la adopción de la innovación. Específicamente, los escritos analizados sugieren que los arrendatarios y socios tienen menos probabilidades de adoptar tecnologías de AP en comparación con los propietarios de las tierras (Alvarado & Pérez, 2007).
El supuesto es que los productores que arriendan tierras o trabajan en forma de sociedad tienen un horizonte de planificación más corto que los propietarios. La expectativa de no recibir los beneficios que la innovación puede proporcionar a los inquilinos y socios líderes incide para que no inviertan en la adopción de nuevas prácticas o tecnologías de producción.
Lo mismo ocurre con los productores que se dedican a la cría de ganado y al cultivo agrícola, simultáneamente. Es menos probable que tales productores adopten tecnologías de AP en sus cultivos que los productores dedicados exclusivamente al cultivo agrícola (Alvarado & Pérez, 2007). El tiempo dedicado a la gestión en ambas actividades reduce el tiempo y la atención que podrían utilizarse exclusivamente en actividades agrícolas, lo cual conlleva el aplazamiento de la adopción de nuevas tecnologías que solo se utilizarían para prácticas agrícolas.
Finalmente, los estudios evidencian que los productores que identifican y comprenden la variabilidad espacial del suelo tienden a adoptar tecnologías de AP en sus propiedades, lo cual revela una relación positiva entre la variable y la tecnología (Orozco & Ramírez, 2016).
Características tecnológicas
La adopción de una innovación está influida en gran medida por las incertidumbres que rodean a los agricultores. La toma de decisiones para la adopción de una nueva práctica o tecnología está rodeada de riesgos, incluso cuando se conocen los resultados. En esta dirección, la evaluación subjetiva del productor tiende a impactar directamente la adopción o no de una innovación (Yost et al., 2016).
Esta evaluación ha sido analizada empíricamente a través de variables que buscan medir la percepción del productor con respecto a aspectos de la innovación, como la rentabilidad, la productividad y la sostenibilidad ambiental. Específicamente, se encontró que cinco de estos aspectos tenían una relación positiva con la adopción de tecnologías de AP: 1) la percepción del productor de que la adopción de la AP aumenta la rentabilidad; 2) la percepción del productor de que la adopción de la AP reduce el daño al medio ambiente; 3) la percepción del productor de que la AP será una tecnología extremadamente importante para la actividad en cinco años; 4) la percepción del productor de que adoptar la AP reduce la aplicación de insumos en su propiedad; y 5) la percepción del productor de que la adopción de la AP aumenta la calidad del producto.
En contraste, los artículos señalan que la percepción del productor de que el AP tiene un alto costo tiene una relación negativa con la adopción, es decir, cuanto mayor sea la percepción de que la tecnología AP es costosa, menor será la probabilidad de adopción (Planas de Martí, 2019).
Además, los estudios han demostrado que los productores que adoptan prácticas y tecnologías de AP tienen una gran cantidad de máquinas y equipos, y realizan prácticas de AP de manera particular, es decir, sin contratar servicios tercerizados (Camacho-Tamayo et al., 2014).
Factores sistémicos
Los factores sistémicos están influidos por el contexto institucional y económico, y pueden estar representados por variables tales como políticas públicas, disponibilidad y acceso a la información, servicios de asistencia técnica y extensión rural.
Específicamente, la revisión evidenció dos grupos principales de factores sistémicos: el primero se refiere a las fuentes de información y el segundo a la disponibilidad de recursos (USDA, 2017). En ambos casos, se encontró una relación positiva entre los factores y la posibilidad de que el productor adopte tecnologías de AP.
En cuanto a las fuentes de información, los artículos citan las siguientes variables: consultores privados, extensión rural, internet, revendedores de maquinaria y equipos agrícolas, otros productores, ferias agrícolas, y periódicos y revistas (Camacho-Tamayo et al., 2014).
Aunque la decisión de adoptar una nueva tecnología está mediada por la disponibilidad de tierra, crédito, capital y otros recursos, es inútil si no hay suficiente información disponible para los productores. El acceso a la información de elección permite reducir el esfuerzo físico y el tiempo dedicado, a la vez que aumenta la productividad y la eficiencia (Castle, 2016).
La disponibilidad de recursos se refiere a los factores a los que el productor tiene acceso, y puede subdividirse las variables recursos humanos y financieros. El primer grupo puede consistir en asistencia técnica, reventa de maquinaria y equipos destinados a la AP, consultorías especializadas en la AP y cursos y/o eventos dirigidos a la AP.
Por su parte, la disponibilidad de recursos financieros se puede representar mediante variables que representan el acceso al crédito y los tipos de fuente de ingresos (Allahyari et al., 2016).
A manera de cierre, en la tabla 2 se resumen las variables que inciden en la adopción de tecnologías de AP en Colombia de acuerdo con la literatura consultada.
Conclusiones
El propósito de este artículo fue identificar las principales variables y determinantes en la adopción y la apropiación de tecnologías de AP presentes en la literatura. Para esto, se utilizó una combinación de términos: adopción, determinante y agricultura de precisión, en los principales portales de búsqueda (Scopus, Web of Science y Scielo). Cabe resaltar que el objetivo no era agotar las discusiones sobre el tema, sino comprenderlo y analizarlo.
Los resultados de la búsqueda mostraron que las discusiones sobre la AP están creciendo. En el primer filtro de esta búsqueda se obtuvieron varios estudios que probaron y compararon la eficiencia de las máquinas y los equipos de la AP, presentaban nuevas herramientas y demostraban la viabilidad económica y ambiental de estas tecnologías. Sin embargo, pocos estudios tenían dentro de sus objetivos identificar las variables determinantes de su apropiación.
El análisis de los once artículos seleccionados evidenció que la facilidad de uso y la utilidad percibida son los principales aspectos que influyen en la intención de emplear las tecnologías de AP. La capacidad de los productores de probar las tecnologías de AP incluso antes de su adopción, junto con el conocimiento sobre ellas, las hace más fáciles de usar, lo que aumenta la probabilidad de que las adopten.
Asimismo, se encontró que la percepción de los productores sobre la utilidad de las tecnologías de AP está influida principalmente por las ganancias de rendimiento. Por lo tanto, la búsqueda de una mayor productividad y/o rentabilidad, así como la confianza del productor en el aprendizaje y el uso de la tecnología de AP tendrán un impacto directo en la percepción de su utilidad. Además, cuanto mayor sea la compatibilidad entre los equipos de AP y el conocimiento de los agricultores, mayor será la disponibilidad, calidad y valor de la información sobre estos equipos, de tal manera que también será mayor la utilidad percibida de la tecnología.
Las características de la adopción vinculadas con el productor y el contexto de propiedad son los principales determinantes ex post. Los productores jóvenes, con un alto nivel educativo y amplias propiedades tienen más probabilidades de adoptar tecnologías de AP. A estos se suman los productores con altos ingresos familiares, que usan computadoras para administrar sus actividades y tienen una mayor cantidad de su propia tierra que la tierra arrendada.
La propiedad también contribuye a la adopción si se ubica en regiones con agroindustrias, carreteras, servicios y mercados desarrollados. Aunque menos mencionadas, las variables determinantes relacionadas con las características de la tecnología tienen importancia e influencia en la adopción de tecnologías de AP. Parece ser que los adoptantes de la AP creen en la tecnología como una forma de reducir la aplicación de insumos, la cantidad de máquinas y equipos disponibles en la propiedad, aspectos en los que ellos perciben un impacto positivo en la adopción.
Finalmente, la disponibilidad de recursos financieros y las diversas fuentes de información fueron variables que influyeron totalmente en la adopción de tecnologías de AP.
Se espera que estos resultados contribuyan a los estudios sobre la apropiación de tecnologías de AP, ofreciendo la posibilidad de formular hipótesis sobre las principales variables determinantes presentadas en la literatura.


















