INTRODUCCIÓN
El acelerado crecimiento demográfico de Bogotá, el aumento de la infraestructura y la malla urbana, la rápida propagación del sector industrial y, por consiguiente, el aumento en las emisiones de Gases Efecto Invernadero (GEI), inciden en la variabilidad climática asociada, principalmente, a los cambios en las temperaturas y precipitaciones, a nivel local y regional. Las condiciones climáticas cambiantes y extremas que se han venido manifestando desde mediados del siglo XX (IPCC, 2013), modifican el funcionamiento sistémico de los paisajes y el cambio en los servicios de los ecosistemas, en el ámbito mundial (MEA, 2015); por ejemplo, en Bogotá y sus municipios cercanos, se han visto afectados sus elementos estructurantes, entre ellos, la Estructura Ecológica Principal (EEP) y sus servicios ecosistémicos, el estado del paisaje y la salud humana (OMS, 2003). También, se han agraviado aspectos socioeconómicos, el desarrollo territorial (López-Feldman, 2014; Montoya-Rojas et al. 2016) y los sectores productivos.
En la Cuenca Torca, se encuentran humedales que, por su importancia ecológica, no pasan desapercibidos en el ámbito internacional (Moya et al. 2005); tales ecosistemas de agua dulce, se encuentran en peligro, como consecuencia de la actividad humana (Strayer & Dudgeon, 2010). Un calentamiento del aire de 3-4°C eliminaría el 85% de todos los humedales restantes (Tockner et al. 2008), por lo tanto, el mantenimiento de su integridad es fundamental para la regulación hídrica. En la Cuenca hay un espacio humanizado, donde lo biofísico se combina con elementos sociales y culturales para conformar el paisaje (Guhl, 2008), con un crecimiento urbano desordenado y una serie de conflictos ambientales, agravados por fenómenos hidrometeorológicos, como inundaciones, sequías, granizo, heladas, principalmente e hidrometeogeomorfológicos, con riesgos de carácter geológico, edafológico y geomorfológico, como deslizamientos, volcamientos, caídas, reptación y flujos (Magrin, 2015).
El sistema climático es un conjunto interactivo y complejo constituido por la atmósfera, hidrosfera, criósfera, litosfera, biosfera (OMM, 2011) y la antropósfera (Ballesteros & León, 2007), por lo que, para esta investigación, fue necesario enmarcarse en el contexto de variabilidad climática, principalmente, en los elementos de temperatura y de precipitación.
MATERIALES Y MÉTODOS
El área de estudio está dentro de Bogotá, Distrito Capital de Colombia, con una extensión cercana a los 1.636km2, de los cuales, 413km2 son área urbana (SDP, 2009), convirtiéndola en la ciudad más extensa del país, a 2.640m s.n.m. de altura. Posee elementos de importancia ambiental, como parques distritales metropolitanos y zonales, corredores ecológicos, ecosistemas hídricos o acuáticos continentales (humedales), zonas con remanentes de bosque nativo, reservas forestales y una red de corrientes de agua compuesta de canales y quebradas, que pertenecen a una EEP de Bogotá, la cual, corresponde al sistema con valores ambientales en el espacio construido y no construido que, interconectadas, sustentan las funciones ecológicas, sus servicios ambientales y ecosistémicos de los habitantes de la ciudad, conectando el valle aluvial del río Bogotá y los Cerros Orientales.
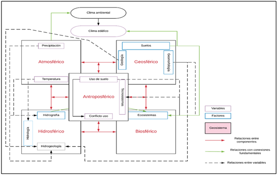
Los componentes ambientales y el análisis sistémico de la Cuenca. Se realizó en cinco componentes, que transforman la dinámica paisajística, que devela elementos naturales y modificaciones antrópicas (Velázquez & Levi, 2015; Montoya Rojas, 2007), en un entorno local y regional (Montoya-Rojas, 2018). Estos componentes mantienen una interacción e interconectividad funcional, por lo tanto, si un factor dentro de un componente se ve alterado por condiciones antrópicas o naturales, se ven modificadas las funciones de conectividad en el sistema estudiado. Tales factores fueron: a) del componente atmosférico: climatología y meteorología; b) del componente hidrosférico: hidrografía, hidrología e hidrogeología; c) del componente geosférico: geología, geomorfología y edafología; d) del componente biosférico: coberturas de la tierra y servicios ecosistémicos y, e) del componente antroposférico: el antroposistema, como aquellas áreas transformadas por el ser humano con infraestructura para satisfacer sus necesidades básicas y el agroecosistema, que presta beneficios ecosistémicos y servicios ambientales (Montoya-Rojas, 2018). Se consultaron insumos técnicos en bases de datos con diferentes formatos (pdf’s, shapefiles), aplicando los sistemas de información geográfica, con el programa ArcGIS y geoprocesamiento, con diferentes escalas de 1:25.000 a 1:250.000, escogidas con base en la disponibilidad de la información, entre el 2000 y 2018, de entidades e instituciones oficiales, como el Instituto Geográfico Agustín Codazzi -IGAC-, el Instituto de Hidrología, Meteorología y Estudios Ambientales -IDEAM-, la Corporación Autónoma Regional de Cundinamarca -CAR-, el Servicio Geológico Colombiano -SGC-, el Instituto Alexander von Humboldt -IavH- y la Infraestructura Integrada de Datos Espaciales para el Distrito Capital -IDECA-. Luego, en ArcGIS, se generaron mapas de los componentes mencionados, para el análisis espacial prospectivo de los escenarios de variabilidad climática.
Análisis de los componentes ambientales con los datos climáticos de la Cuenca. Los aspectos climáticos, se analizaron con base en la clasificación climática Caldas Lang, aplicable al trópico americano. Se acotaron los siguientes lineamientos conceptuales (Pabón et al. 2001), aplicados como métodos para caracterizar los datos de precipitación y temperatura: a) norma climática: valores de series continuas de observaciones de variables climáticas en un periodo mayor o igual a 30 años; b) anomalía climática: desviación estadística del clima, obtenida de la comparación de la medida de una variable para un periodo específico con respecto a la medida histórica, promedio o norma para ese mismo periodo y c) la fluctuación climática: cambios en la distribución estadística usual utilizada para describir el estado del clima.
Para el clima del suelo, se tuvo en cuenta: a) el régimen de humedad del suelo, asociado con la presencia anual y profundidad del nivel freático, clasificado en: Ácuico, Arídico y Tórrido, Údico, Ústico y Xérico (USDA, 2014; Montoya-Rojas, 2011a; b) el régimen de temperatura del suelo, que se da por las variaciones de la temperatura por cambios de altura sobre el nivel del mar, clasificado en: Isofrígido, Isomésico, Isotérmico e Isohipertérmico (USDA, 2014). Estos regímenes controlan los procesos de formación y de evolución, actividad biológica, características químicas y físicas y distribución de los ecosistemas (Villaseca, 1990); además, la temperatura del suelo es un aislante del flujo de calor entre la tierra sólida y la atmósfera (Globe, 2005).
Se analizaron instancias internacionales relacionadas con el clima y con el ambiente, como conferencias, convenciones, decretos o informes técnicos, que van desde la Primera Conferencia Mundial sobre el Clima, en 1979, hasta la Cumbre de las Naciones Unidas sobre el Desarrollo Sostenible y el Acuerdo de Paris, COP 21, ambos en el 2015. Para los informes climáticos proyectados en el territorio nacional, el IDEAM recogió los datos obtenidos en la ventana 1976 - 2005, ventana de referencia por presentar robustez estadística, para generar los escenarios presentados en la 3° Comunicación Nacional de Cambio Climático, aplicando, además, los nuevos marcos estadísticos y escenarios RCP’s (por sus iniciales en idioma inglés, Trayectorias de Concentración Representativas o Representative Concentration Pathways), definidos por el IPCC. Temporalmente, se definieron los escenarios: 2011 a 2040, 2040 a 2070 y de 2071 a 2100, considerando, principalmente, dos variables de estudio: a) la precipitación, como la cantidad de agua que cae por unidad de área a la superficie terrestre (manifestada en milímetros mm) y b) la temperatura, como la condición térmica de la atmósfera en determinado lugar y tiempo (manifestada en grados centígrados °C).
Los análisis asociados a variabilidad climática. Uno de los principales mecanismos de forzamiento radiactivo del sistema climático global es la alteración de la composición atmosférica, concretamente la de los Gases Efecto Invernadero - GEI (Ballesteros & León, 2007). A partir de esto, el IPCC diseñó, para su Quinto Informe de Evaluación (AR5), cuatro escenarios RCP, que facilitarían la comprensión del comportamiento de las variables climáticas con posible concentración (no emisiones) de GEI, en un futuro. Sobre la apreciación sobre la afectación o aumento de la sensibilidad a la variabilidad climática de la Cuenca Torca, se tomaron como base las definiciones, que corresponden: a) la “predisposición a ser afectado negativamente” (IPCC, 2014) y b) el “grado en que un sistema natural o social es capaz o incapaz de afrontar los efectos negativos de la variabilidad climática y los episodios extremos” (IDEAM, 2011).
RESULTADOS Y DISCUSIÓN
La discusión de los resultados, se presenta en tres secciones: al análisis de los componentes ambientales, el panorama sistémico de la Cuenca y los escenarios prospectivos de la variabilidad climática en los componentes ambientales del Cuenca Torca, en los periodos del 2011 al 2040, del 2041 al 2070 y del 2071 al 2100. Tales aspectos, se ofrecen como insumo para plantear lineamientos prospectivos sobre planificación ambiental de la Cuenca.
El análisis de los componentes ambientales. En este análisis en la Cuenca, se encontró que, en el componente atmosférico, las temperaturas oscilan entre 12 - 18°C, en la parte plana y entre 6 - 12°C, en las partes más elevadas. La distribución de la lluvia en promedio anual es mayor en las partes más elevadas, alcanzando entre los 1.000 a 1.500mm; al costado occidental del área disminuyen de 500 a 1.000mm. El clima es de frío semi-húmedo en la parte plana, en los cerros es muy frío húmedo. Al año, la evapotranspiración predomina sobre la precipitación pluvial (IGAC, 2000). Debido a la EEP, ubicación, tamaño e importancia de la misma, la Cuenca presta servicios de regulación sobre algunos elementos atmosféricos, por medio del secuestro de los GEI y almacenamiento del CO2, convertido en carbono orgánico en el suelo (Bergkamp & Orlando, 1999; Alba et al. 2014). El sistema de humedales Torca - Guaymaral es sumidero de carbono terrestre y regula el sistema hídrico, si hay inundaciones (Imbach et al. 2010). El alto flujo vehicular por la conurbación de la Cuenca en la Sabana Norte, el desarrollo prominente hacia las localidades de Suba y Usaquén en una reducida red vial, ha elevado el material particulado y las emisiones por fuentes móviles, que han traído en detrimento la calidad del aire de la zona.
En el componente hidrosférico, la cuenca posee un eje principal de 13,06km, con un área de drenaje igual a 6.008,69 hectáreas, nace en el conjunto residencial Bosque de Pinos, en la Carrera 6 con Calle 153 hasta el río Bogotá (SDA, 2015). Tiene tres microcuencas: El Cedro, San Cristóbal y Serrezuela. El sistema está conformado por el río Bogotá, quebradas, canales y humedales: Torca - Guaymaral, con 79,93ha, de las localidades de Usaquén y Suba y el humedal La Conejera, con 58,8ha, en la localidad de Suba. Este sistema está fragmentado por la malla vial, urbanización, rellenos, cultura agropecuaria, potrerización y contaminación, por vertimientos de aguas residenciales, industriales, desechos sólidos y residuos generados de los cementerios adyacentes. El sistema está funcionalmente desconectado (Moreno et al. 2002; Tockner et al. 2008). Desde el factor hidrogeológico, la Cuenca está en una zona intramontana de origen tectonosedimentario (Fragala & Obregón-Neira, 2011), con los complejos Acuífero Neógeno-Cuaternario y Acuitardo Paleógeno (INGEOMINAS, 2002). La descarga de acuíferos se da en estos humedales, catalogados como Ramsar, por la Importancia Internacional, especialmente, como Hábitat de Aves Acuáticas. La dinámica del nivel freáticosconforma suelos hidromórficos con vegetación hidrofítica con potencial de amortiguación y almacenamiento, tales características, elevan la capacidad de regulación ante inundaciones y gestionan el riesgo de los habitantes (Denis, 2010; Buytaert et al. 2016; Montoya Rojas, 2011b). Estos humedales tienen una importancia en la zona continental como en zonas marino-costeras, la única diferencia es que en zonas continentales representan relictos de los circos glaciares de la última desglaciación y en zonas marino-costeras son la base de ecosistemas híbridos; en ambos casos presentan suelos que acumulan material orgánico, típicos de taxonomías Histosoles (Montoya-Rojas et al. 2020).
En cuanto al componente geosférico, la geología estructural del área tiene el anticlinal de Usaquén y una falla longitudinal del Cerro de Cota hasta la Falla de Bogotá al sur (Velandia Patiño & De Bermoudes, 2002). Las unidades cronoestratigráficas presentes son: a) Q1-l: arcillas del pleistoceno en los cuerpos de agua; b) k6E1-Stm: arcillolitas rojizas con intercalaciones de cuarzoarenitas, mantos de carbón del Maastrichtiano-Paleoceno; c) k1k6-Stm: shales, calizas, fosforitas, cherts y cuarzoarenitas en los Cerros Orientales del Cenomaniano-Maastrichtiano; d) KPgg: arcillas y arenas depositadas por ríos y zonas pantanosas con turberas (Van der Hammen, 1986). En épocas recientes, se depositó la Formación Sabana, con depósitos lacustres del gran lago de Humboldt de la Sabana de Bogotá (Uscátegui, 1992). La geomorfología de la Cuenca de tipo aluvial y estructural con recubrimiento generalizado de cenizas volcánicas contribuye al entendimiento de la evolución del paisaje de la Sabana Norte. Las unidades geomorfológicas son: a) RLOa: los humedales y el río Bogotá, de paisaje de planicie y planos de inundación, con depósitos clásticos hidrogénicos (IGAC, 2000); b) RLQa: terrazas del río Bogotá, con depósitos clásticos hidrogénicos; c) MLVf: crestones de paisajes de montaña (en los Cerros Orientales y el Cerro La Conejera), con rocas clásticas arenosas, limoarcillosas y químicas carbonatadas; d) MLKd: glacis coluvial, erosión hídrica laminar ligera y depósitos clásticos gravigénicos (IDEA, 2006). Teniendo en cuenta la geología y la geomorfología del lugar, se comprende la marcada presencia de suelos clasificados en el orden Andisol, caracterizados por tener recubrimientos de cenizas volcánicas sobre las arcillas de la Cuenca y, los de orden Inceptisol, que se constituyen en suelos que están iniciando procesos pedogenéticos de soporte de ecosistemas. En el humedal Torca - Guaymaral y el Humedal La Conejera está la consociación Typic Endoaquepts (50%), Aeric Endoquepts (30%) y Thaptic Hapludands (20%). En el Cerro La Conejera y los Cerros Orientales está la consociación Humic Lithic Eutrudepts (35%), Typic Placudands (25%) y Dystric Eutrudepts (25%), mientras que, en el resto de la Cuenca, se encuentran la consociación Pachic Melanudands (50%), Andic Dystrudepts (20%), Aeric Endoaquepts (15%) y Aquic Hapludands (15%).
En el componente biosférico, el noroccidente del área presenta agroecosistemas campesinos mixtos con zonas intervenidas, con menos del 20% de ecosistemas originales remanentes; por ejemplo, hacia los Cerros Orientales, se encuentra el Bosque Andino, hacia el río Bogotá está el Bosque de Zona Inundable y en la Zona plana, el Bosque de planicie. La Cuenca, presenta ecosistemas de gran interés, debido al valor ecológico, ambiental, cultural y recreacional, que representan para Bogotá. A pesar de la fragmentación actual del sistema de humedales Torca-Guaymaral brinda una gama de servicios, como: a) lugares para el esparcimiento y la educación; b) suministro de alimento para la flora, la fauna y los seres humanos, donde están los agrosistemas de las localidades de Suba y Usaquén; c) cumple funciones de regulación hídrica, que permiten controlar inundaciones o periodos de estiaje (MINAMBIENTE, 2002), en épocas de lluvias o secas, respectivamente; d) mantiene las reservas de agua subterránea, mediante los procesos de recarga y descarga (USGS, s.f.), entre los Cerros Orientales y de Suba y la Planicie de Bogota; e) es sumidero de carbono (Hernández, 2010) de la zona norte de Bogotá; f) junto con los otros humedales de Bogotá, la zona arraiga lazos culturales y ancestrales (Villa, 2012; Montoya-Rojas et al. 2014).
Finalmente, en el componente antroposférico, se encontró que en el área se está inmersa en dos localidades del Distrito Capital: a) Suba: al noroccidente de la ciudad, una de las más extensas de la Capital y b) Usaquén, al extremo nororiental de la ciudad, municipio hasta 1954, donde oficialmente se vinculó a la jurisdicción de Bogotá. Estas son las localidades de mayor crecimiento (García Serna et al. 2014), tanto en el área metropolitana como en los municipios aledaños, con ecosistemas multifuncionales e interconectividad dentro de la Cuenca y la ciudad (Jaramillo et al. 2016) (Figura 1).

Figura 1 Perfil esquemático de la oferta sistémica de la Cuenca Torca e interacción de componentes ambientales.
Escenarios prospectivos de la variabilidad climática y su relación con los componentes ambientales en la Cuenca. Para este análisis en la Cuenca Torca, se tomaron los periodos del 2011 al 2040, del 2041 al 2070 y del 2071 al 2100. El Foro Económico Mundial (WEF, 2017) menciona la variabilidad climática, como uno de los riesgos de mayor fuerza en los próximos 10 años, que propiciaría la pérdida de biodiversidad, el colapso de ecosistemas y déficit de alimentos, los desastres ambientales provocados por acciones humanas de baja calidad y planificación, la urbanización con poblaciones con baja resiliencia, la proliferación de enfermedades, la migración involuntaria, la crisis del agua, el fracaso en la mitigación y la adaptación al cambio climático, por no contemplar análisis sistemáticos sino aislados. Esto afectaría considerablemente la sostenibilidad y la interconectividad del ambiente natural y humano, con alto potencial de afectación mutua, dentro de un sistema terrestre complejo (WEF, 2017; IPCC, 2014). El análisis de los escenarios para temperatura y para precipitación en cada uno de los RCP de 2011 a 2040, 2041 a 2070 y 2071 a 2100, fue: para los escenarios de temperatura: a) del 2011 a 2040, se espera aumento en la temperatura de 0,51 a 0,8°C, con incrementos de 0 a 0,5°C, en las partes más altas de los Cerros Orientales; b) del 2041 a 2070, se espera un cambio de 1,01 a 1,2°C y de 0,81 a 1°C, en algunas partes de los Cerros Orientales y C) el 2071 a 2100, se espera un incremento de 1,21 a 1,6°C, en toda la superficie del área de estudio, con excepción de pequeños parches o zonas concentradas, donde las temperaturas irían de 1,61 a 1,8°C; esta información surge de modelos matemáticos que simulan comportamientos, por eso, para la distribución espacial, hay limitaciones. Para el escenario de precipitación del 2011 - 2040, se observa un cambio de 11 a 20%, en la mayor parte central; hacia el humedal La Conejera y el río Bogotá aumentan de 21 a 30%. Para el periodo 2040 a 2070 no hay representatividad cartográfica, por la escala de trabajo y, además, no hay una tendencia clara a aumento o disminución de la precipitación, debido a que los valores de incertidumbre son muy similares con la ventana 2011 - 2040 y comparando los RCP entre sí, las variaciones no son significativas, por lo que no hay representación gráfica de los resultados. De igual manera, no hay representación cartográfica oficial del IDEAM para la escala de este estudio, pero los datos indican que en el periodo 2071 a 2100 habrá incrementos en la precipitación de hasta un 30%, mayor a los valores actuales en algunas zonas (IDEAM et al. 2015) (Figuras 2, 3, 4 y 5). Las implicaciones de los escenarios de variabilidad climática con relación a los componentes ambientales de la Cuenca Torca, son:
En el componente atmosférico, se determina que el escenario RCP2,6 es el más optimista y los RCP4,5, RCP6 y RCP8,5, los más críticos (IPCC, 2014). Cada uno de estos escenarios fue definido, de acuerdo con el forzamiento radiativo total esperado: RCP2.6 (2,6 W/m2), RCP4.5 (4,5 W/m2), RCP6.0 (6 W/m2) y RCP8,5 (8,5 W/m2). En la zona andina tropical, donde se encuentra la Cuenca Torca, la temperatura aumentará entre 3°C (RCP6) y 4,8°C (RCP8,5), el escenario más crítico y, en cuanto a precipitaciones, es probable que en ese escenario RCP8,5 la precipitación media disminuya en las zonas más secas de la Cuenca, mientras que en las zonas más húmedas, la precipitación media aumentará, de manera más intensa y frecuente (IPCC, 2014). En el incremento de temperaturas y la variación de precipitaciones, se espera una transición a un clima frío semiárido, en la mayoría de la Cuenca.
En el componente hidrosférico, la variabilidad climática incidirá sobre la disponibilidad del recurso hídrico, por el aumento en la frecuencia, la intensidad y la severidad de fenómenos atmosféricos extremos (Buytaert et al. 2016). El aumento de la temperatura, las fuertes lluvias y sequías, aumentarán los sedimentos, lavado de nutrientes, descomposición, eutrofización y cargas de contaminantes (IPCC, 2014). Se perturbará el flujo de aguas subterráneas, que mantiene el flujo de las quebradas y humedales, sobre todo, cuando la precipitación sea escasa o baja. Será necesario regular, con rigor, la utilización y el aprovechamiento del agua subterránea, ya que por estar inmersa en la ciudad, hay mayor demanda por el crecimiento demográfico y de diversos sectores industriales (Foster et al. 2006; Sepúlveda, 2010; Suárez et al. 2014). Frente al aumento de lluvias es indispensable la adecuación de las infraestructuras a las inundaciones tan recurrentes en el norte de Bogotá. La EEP debe ser mantenida para co-ayudar al servicio ecosistémico de regulación del flujo hídrico en los Cerros Orientales y facilite la recarga de acuíferos sin comprometer la conectividad hidrosistémica de la EEP.
En el componente geosférico, la creciente concentración de CO2 en la atmósfera, por la fragmentación de la EEP, que actúa como protectora del suelo que la soporta, hará que los microbios del suelo descompongan y mineralicen la materia orgánica más rápidamente, lixiviándose o pudiendo liberar más CO2 a la atmósfera, planteando así una relación de doble causalidad, que deja de manifiesto la sensibilidad edáfica frente a la variabilidad climática y, a su vez, un mal manejo de suelos contribuye a disminuir la capacidad de adaptación de los mismos (EEA, 2016). Los cambios de temperatura atmosférica proyectada elevarán la temperatura edáfica, clasificada como Isotérmica, de 14 a 22°C, originando una adaptación y redistribución de los organismos del suelo. La temperatura que varía de un horizonte a otro, siendo el horizonte A o el superficial el más sensible a las fluctuaciones de temperatura durante el día, según la época del año (Villaseca, 1990), generará procesos de translocación de nutrientes, por actividad de la biota edáfica, entre los horizontes superficiales a los subsuperficiales. Los suelos con régimen de humead ácuicos tenderán a ser más perácuidos, si aumentan las precipitaciones y údicos, en las zonas en donde no hay humedales, mientras que hacia los Cerros, se mantendrán el régimen ústico. Los incrementos de temperatura aumentará la evapotranspiración y evaporación, elevando la erosión hídrica del suelo. En cuanto a las geoformas, serán más frecuentes los fenómenos de remoción en masa en las zonas con mayores pendientes.
En el componente biosférico, con las variaciones de temperatura, es fundamental promover la conectividad socio-ecosistémica, con el fin de propender por mejorar la calidad y la sostenibilidad ambiental de la Cuenca, asociada a la función reguladora del componente atmosférico. Tal como lo mencionan González Arellano & Larralde Corona (2019), la forma de las ciudades está cambiando, destacándose un crecimiento extensivo y disperso, donde hay una fragmentación directa a la EEP. Adicionalmente, al aumentar las precipitaciones, se generarán más migraciones de la micro y meso fauna del suelo, debido a que el ecosistema fragmentado no soportaría, de manera protectora, los organismos que allí habitan. Ahora bien, si se disminuyen las lluvias y se eleva la temperatura, habrá transformación de ecosistemas distintos a los que actualmente se encuentran.
En el componente antroposférico, los incrementos en la temperatura y la precipitación suponen nuevos retos para los sectores productivos pequeños, medianos e industrializados, como implementar nuevas eco-tecnologías, para que se adapten a condiciones extremas y no sufrir pérdidas. Si el antroposistema relacionado con el desarrollo vial se mejora, la calidad del aire se puede regular, pues menor combustión se alojará en un mismo lugar; sin embargo, con relación a los materiales de construcción, el concreto, los materiales artificiales, la pavimentación excesiva y el asfalto, se contribuirá a generar el fenómeno de “isla de calor”, que se asocian con velocidades del viento y la alta humedad sobre zonas geográficas con bajas coberturas naturales y alta densificación de infraestructura, exponiendo a la población a altas temperaturas (Monsalves-Gavilán et al. 2013).
El presente estudio permitió evidenciar:
En algunos casos, la resiliencia de un componente, como, por ejemplo, el geosférico, puede co-ayudar al soporte de la EEP del componente biosférico, debido al tipo taxonómico del suelo que predomina: Andisol e Inceptisol, pero si se fragmentan los paisajes, debido a las presiones del componente antroposférico, se afectarían las bondades del componente geosférico de soporte de ecosistemas y, por ende, la regulación.
Las funciones principales de la EEP son la regulación de las temperaturas y las precipitaciones. Las AP protegen el patrimonio natural del Distrito Capital y la Región, imprescindibles para la adaptación, el funcionamiento de los ecosistemas y el desarrollo sostenible de la Cuenca en la ciudad. Las AEIE contribuyen a la regulación del ciclo hidrológico por los flujos naturales del agua superficial y subterránea. Los ECC son áreas en las que se pueden fortalecer capacidades de adaptación de la población circundante y crear proyectos de educación ambiental local.
En la interrelación de componente geosférico e hidrosférico, el suelo desempeña procesos permanentes, cumpliendo funciones vitales para la Cuenca; sus propiedades físicas, químicas y biológicas interconectan el flujo hidrosistémico de las zonas de recarga y descarga de aguas subterráneas del área, aspectos clave para la regulación de los cambios de temperatura y de precipitaciones que se proyectan. Este hidrosistema cumple funciones ecológicas, que fomentan las capacidades de adaptación a la variabilidad climática en la Cuenca, como: a) la provisión de alimento para la EEP y los habitantes; b) intercambio de aguas superficiales y subterraneas, que promueve la buena calidad ecosistémica; c) la retención de sedimentos, que contribuye a depurar el río Bogotá y sus afluentes; d) la amortiguación y moderación de vientos, que permite mantener un microclima y sensacion térmica de bienestar para los habitantes y organismos.
Con relación al componente atmosférico, hidrosférico y biosférico, se concluye que el incremento de la temperatura y las variaciones de precipitaciones proyectadas pueden perturbar los biosistemas e hidrosistemas; por ejemplo, podrá existir proliferación de especies invasoras en los humedales que no permitan el paso de la luz al cuerpo de agua y se restrinja su flujo de oxígeno, lo que fomentaría la eutrofización.
La presión antroposférica del área de estudio está fragmentando el paisaje sin una planeación de crecimiento urbano estratégica y ante la variabilidad climática analizada, se evidencia que es necesario innovar e implementar técnicas y sistemas productivos, que preserven corredores ecológicos funcionales, que favorezcan la regulación del flujo de aguas y la fijación de carbono.
Analizando el diagnostico de los componentes ambientales en su exposición, su sensibilidad y su capacidad de respuesta, se concluyó que: a) la exposición a las variaciones de precipitación y temperatura es alta, por los fenómenos asociados a la reducción de la EEP, debido a la rápida fragmentación de los paisajes; b) la sensibilidad es media-alta, teniendo en cuenta que la intensidad y la frecuencia de las precipitaciones o las sequias, saturarán o dejarán en déficit el sistema natural y humano y, finalmente, c) al observar la exposición y la sensibilidad, se infiere, que la capacidad de respuesta de la Cuenca, en el escenario actual, es bajo, por lo que se requerirá, para futuras investigaciones, un plan de acción concreto para los tres escenarios analizados.


















