Introduction
Polarization is a term widely used in the social sciences. It is sometimes used to analyze processes or conditions that take place at the individual, group, or societal level; sometimes to describe emotional states and behavioral dispositions; and mostly to describe the distribution of a group or population that tends towards the poles (Gigliarano, 2018; Iandoli et al., 2021; Wilson et al., 2020).
Its use is not limited to the academic context. News headlines, opinion articles, social networks and mass communication have made it a remarkable concept. Frequently used to explain conflicts in contemporary societies, polarization has been associated with current social and political crises, the rise of populism, unexpected electoral results, social protests, anti-vaccination and anti-immigration movements, among others (Jungkunz, 2021; McCoy et al., 2018; Stewart, et al., 2020).
The popularization of the term inevitably leads to a loss of precision regarding the process or attributes it denotes. Its use seems to have an implicit definition that many scholars assume (Deutsch & Silbe, 2010). Analyzing this concept from a social science perspective involves delving into multiple disciplines such as psychology, sociology, social sciences, journalism, communication, economics, systems engineering, and behavioral sciences, among others. Although polarization is a term used in several sciences, its theorization began in the 1960s in social psychology to describe the behavior of individuals who tend to take more extreme positions when they are in a group than when they are alone. However, the use of the term declined around the 1980s and was taken up again in political science and communication to refer to the extreme positions that citizens and elites take on political issues. Given the social and political crises that various democracies have experienced, the use of the term has returned with a vengeance, but its research and publication seem poorly integrated.
In fact, by inquiring about polarization in academic search engines, it is possible to conclude two points: (a) its publication in social sciences has increased steadily since 2000 (Farina, 2015; Fiorina & Abrams, 2008), and significantly since the second decade of the 21st century (Waisbord, 2020; Wilson et al., 2020); (b) the term polarization is accompanied by others that complement it (e.g., "political," social," "affective," "income," "group") and that divide it into classes of the same phenomenon.
The use of this term in different disciplines runs the risk of using the same expression to describe different situations and processes, and this seems to be happening. Thus, polarization has been defined as the tendency to take extreme positions, partisan alignment, rich-poor distinctions, hostility towards people belonging to opposing ideologies, the tendency to choose more risky options for the group, the separation of people into poles, and the resistance to engage with people from other political groups (Bliuc et al., 2021; Fiorina & Abrams, 2008; Wojcieszak, 2016). However, polarization is generally defined as a process (or condition) in which one or more groups tend to become extreme or distant along a continuum with opposite poles (Amiel et al., 2009). Nevertheless, this definition is ambiguous considering the wide variety of types of polarization.
Due to this polysemy, the growing body of research, and the sometimes-blurred distinctions between types of polarization, we sought to provide an overview of polarization in its definition, explanatory theories, and associated variables through a systematic review of reviews. A review of reviews is conducted because the large volume of empirical publications to date has been collected through a considerable number of reviews, and the focus of this research is general, thus providing a broader picture through this methodology. Therefore, we focused on reviews, theoretical publications, and reflections on this term, to answer four questions: 1. What is the quality of reviews on polarization? 2. What are the types of polarization and their definitions? 3. What are the variables associated with polarization as a social process? 4. What are the theories and explanatory mechanisms that explain the phenomenon?
Method
The Preferred Reporting Items for Systematic Reviews and Meta-Analyses - PRISMA (Page et al., 2021) protocol was used to conduct the review. The methodology is described using the three phases of the PRISMA flowchart: identification, screening, and inclusion (Figure 1). In the identification phase, six databases (Scopus, Wows, Proquest, Redalyc, EBSCO, and Willey) were consulted to identify systematic reviews, non-systematic reviews, grey literature, and theoretical chapters on polarization as a social phenomenon.
First, keywords were identified according to the PICOS (Population, Intervention, Comparison condition, and Outcome) methodology (Table 1). The keywords were searched separately and then combined in Boolean equations with the AND operator and the complementary word according to the corresponding language - Spanish was chosen because it is the second language in which more articles are published on this topic-. In addition, the reviews cited by the authors in the publications consulted were retrieved. A total of 216 searches were performed, combining keywords from the six databases.
From the 216 searches, the resulting titles and abstracts were scanned, filtering by document type (reviews, articles, book chapters, working papers, theses, and dissertations) and language (English and Spanish).
Despite the search filters, the high number of results in the first phase was due to the use of the word "polarization" in different sciences such as physics, chemistry or engineering; as well as the high publication rate of empirical studies that were not selected in this research, so the rejection rate was very high.
The selection criteria for publications were:
Systematic, non-systematic reviews and meta-analyses on polarization. Empirical or mathematical modeling articles were excluded. Rejection was because this review focuses on reviews rather than applied field studies. Simulations were also excluded due to their lack of polarization theory.
Articles that focused on polarization as the central axis of the review. Those in which this concept was an additional or secondary variable were rejected.
Articles that treated polarization as a social concept rather than as a physical, chemical, or another type of phenomenon.
Articles written in English or Spanish.
No filtering by year of publication.
From the reviewed titles and abstracts, 427 publications were selected in the screening phase, according to the selection criteria. Of these, 304 duplicates and 4 that could not be retrieved were eliminated, resulting in 119 publications that were assessed for eligibility. Finally, in the inclusion phase, 56 publications consolidated the sample that completely met the selection criteria.
Evaluation of sources
Two instruments were used to assess the quality of sources: the six-item Scale for the Assessment of Narrative Review Articles (SANRA), used to assess the quality of narrative reviews, and A Measurement Tool to Assess Systematic Reviews (AMSTAR 2), a 16-item tool used to assess the quality of systematic reviews of randomized or nonrandomized studies. Both instruments are widely used and report optimal indicators of agreement reliability and construct validity.
SANRA provides a score between 0 and 2 for each item; thus, any publication with a score of 0 for any item will receive a low score. The scale assesses the articles' justification, importance for the readership, statement of aims or questions, description of literature search, references, scientific reasoning, and appropriate presentation of data (Baethge et al., 2019).
AMSTAR 2 is not intended to provide an overall score; therefore, a low or critically low score is assigned if there is a weakness in one or more of the critical items that assess the protocol used, adequacy of the literature search, justification for excluding studies, risk of bias, appropriateness of meta-analytic methods, and assessment of the presence and likely impact of publication bias (Shea et al., 2017).
Data analysis
The publications were classified by inter-judge agreement into three polarization classes: group, socioeconomic, and political, according to the article content (see Table 3). This was done because the three categories refer to very different types of polarization: group, which refers to studies on group behavior; political, which refers to socio-political contexts; and socio-economic, which addresses the distance between social sectors in economic and social terms. This classification was carried out to make the analysis and results clearer, due to the heterogeneity of the information.
Finally, a Statistical Textual Data Analysis (STDA) was performed using Spad.9.2 software to find subclasses of polarization. This analysis is useful to identify the frequency of words or repeated segments - "an identically repeated succession of words not separated by a sign" (Lebart, et al., 2000, p. 50)- according to categorical variables and the distance between them (Barreto, 2020). In this case, the categorical variables were the three established classes: group (e.g., the tendency of the group members to take more extreme positions), socioeconomic (e.g., the segmentation of a society in terms of monetary or social variables), known as social polarization) and political polarization (e.g., the tendency of groups to distance themselves according to political variables).
The linguistic corpus was cleaned and normalized for the analysis to reduce data variance and facilitate the interpretation of the factorial level (Lebart et al., 2000). In this sense, 75% of the linguistic corpus was retained in the STDA. Words were eliminated based on two criteria: (1) words with a length of two letters, except for verbs (do, be, go) and pronouns (he, we, it, me) (2). Words with a frequency less than or equal to 13.
From the 56 publications, the Spad analysis provided a list of repeated segments, and those that mentioned polarization with a noun (e.g., affective polarization, religious polarization, attitude polarization) were selected, considering these as polarization subclasses. Then, a factorial analysis of correspondences between categorical variables (group, socioeconomic, and political) and the selected repeated segments was performed. The results are presented in a two-dimensional plane (figure 2). In this way, a statistical identification and classification of the subclasses of polarization mentioned in the publications was obtained.
Results
The results section is organized according to four research questions. The first section describes the bibliometric indicators of the 56 publications selected. Table 2 shows data such as year, type, most published sources, subject areas, designs, language of publication, and type of polarization.
Table 2 Bibliometric overview of the selected publications

a Bibliometric indicator obtained from Web of Science
b According to the Scimago Journal & Country Rank
c Classified as mentioned in the methodological section
Most of the selected publications are narrative reviews published in peer-reviewed academic articles in the areas of sociology, political science, and psychology. The publication of polarization reviews has increased significantly in the last two decades, a period marked by journals such as the Annual Review of Political Science and Current Opinion in Behavioral Sciences.
Regarding the classification of the publications according to the classes of polarization, it should be noted that most of them belong to political polarization. This is because, of the 17 publications related to socioeconomic polarization that were excluded, 13 were related to the development of mathematical or computational models or simulations. On the other hand, the publications related to group polarization were reduced because of the 11 excluded, most of them contained empirical work.
According to the polarization class, most publications on group polarization publications were published in psychology journals (10 publications). Political polarization publications were published in sociology and political science journals (14 publications) and psychology journals (6 publications). Socioeconomic polarization publications were published in economics and econometrics journals (2 publications) and sociology and political science (2 publications).
Quality of publications
The quality of publications was assessed using the SANRA and AMSTAR2 checklists. The results are shown in Table 3. In the case of the non-systematic reviews evaluated with SANRA, the main limitation is the lack of information on the search strategy. On the other hand, the systematic reviews evaluated with the AMSTAR2 instrument have greater limitations: none of the publications report a search protocol, they do not justify the exclusion of sources with included lists, nor do they consider the risk of bias.
Table 3 Assessment of the quality of publications

*A low score is given to any publication with a score of 0 on any item of the instrument.
**A critically low score is given when there is a weakness in more than one critical item, and a low score is given when there is a weakness in one critical item.
Although the results of the quality assessment are low, it is important to consider that the tools are strict with the methodological reporting. Most of the reviews are narrative, do not report an explicit methodology, and most of the authors are invited experts who summarize their knowledge of the subject. The contribution of these publications is important, even if they could report search methodologies.
Polarization Classes and their Definitions
For the STDA, the classified polarization classes (categorical variable: group, political, and socio-economic polarization) were used together with the textual contents of the publications. The results show the presence of 7832 repeated segments in the vocabulary with a frequency interval between 6 and 910. As a result, 63 repeated segments were selected and included in the multidimensional analysis by means of a factorial analysis of correspondences, which makes it possible to identify closenesses and distances between segment-segment, class-segment, and class-class (Lebart, et al., 2000).
Figure 2 shows the correspondence analysis represented in the factorial plane which explains 74.46% of the variance. It identifies the three polarization classes (group, political, and socioeconomic) and the repeated segments closest to each of them. Group and political polarization are located close to the axes, while socioeconomic polarization is further away, indicating that the latter is more distant from the other two polarization classes.
In the factorial plane, the first factor (X-axis), called study context, explains 47.58% of the variance and establishes two contexts. In the upper and lower left quadrants are grouped the segments related to societal contexts such as socioeconomic and political. On the other hand, in the upper and lower right quadrants segments that distinguish the group context have been clustered.
The second factor (Y-axis), called explanatory processes, accounts for 26.88% of the variance. The upper quadrants contain segments associated with socio-economic processes, while the lower quadrants contain segments associated with psycho-political processes. This represents a distinctive use of concepts and theories that indicate the presence of polarization subclasses with distinctive characteristics and attributes in each of the polarization classes, which are described below.
Group Polarization
The repetitive segments associated with this type of polarization can be divided into three groups:
(a) Polarization subclasses: These segments are associated with the group polarization subclasses (attitudinal, belief, and intergroup polarization).
(b) Intragroup phenomena: These segments are related to psychological and social processes occurring within groups (group discussion, group decision, conservative or cautious change, group cohesion, and influence).
(c) Associated theories: These segments are associated with theoretical developments in social and cognitive psychology that explain the polarization that occurs at the intragroup level (pluralistic ignorance theory, social influence, informational influence, normative influence, persuasive argument theory, diffusion of responsibility hypothesis, social identity theory, and social comparison theory).
Political Polarization
The repetitive segments associated with this type of polarization can be divided into three groups:
(a) Polarization subclasses: Denotes the segments associated with different subclasses of political polarization (affective, partisan, ideological, elite, thematic, fake, opinion, mass, online, congressional, fake, artificial, real, perceived, popular).
(b) Digital communication phenomena: Associated with communication occurring in digital media such as digital social networks, online blogs, or websites (digital communication, echo chambers, fake news, bubble filters, selective exposure).
(c) Psychosocial subclasses: Related to the psychological and social processes of polarization that occur in intergroup interaction (social identities and cognitive biases).
Socioeconomic Polarization
The repetitive segments associated with this kind of polarization can be divided into three groups:
(a) Polarization subclasses: Denotes polarization subclasses associated with both social and monetary aspects (social, ethnic, religious, regional, and income polarization).
(b) Inequality: These segments are associated with the distribution and access to resources and services (income inequality, regional inequality, social inequality, income distribution).
(c) Macro-social constructs: These are related to structural and functional aspects of societies due to income distribution (welfare, social welfare, polarized society, convergence clubs, group divergence, middle class).
In light of the above, Table 4 consolidates the proposal for each class and subclass of polarization with the respective definitions. It should be noted that the definitions of group polarization and its subclasses emphasize group dynamics and homogenization of attitudes. The definitions of political polarization and its subclasses are characterized by three important aspects: 1. the activation of a social identity related to political ideology; 2. intergroup relations characterized by distance; and 3. homogenization of ingroup positions on political issues. Finally, definitions of socio-economic polarization focus on the construction of indicators and measurements of monetary and non-monetary aspects.
Table 4 Polarization classes and subclasses

* It includes both intragroup and intergroup processes of polarization. ** Some publications refer to social polarization in an ambiguous way, indicating economic and non-economic aspects; therefore, this socio-economic class is referred to in order to establish the conceptual difference and to include the monetary aspects of polarization.
Note: The definitions refer to the use of the word polarization in the literature consulted, but not to statistical uses, for which we recommend consulting Bordonaba-Plou, 2019; Bramson et al., 2017; Bramson et al., 2016.
Some of these polarization subclasses have different names for the same underlying process. Therefore, based on the definitions of the subclasses and a classification made by two expert judges, we suggest to group the subclasses as follows:
Polarization of issue and opinion: since the social division into groups is based on the difference in how people evaluate socially relevant issues in terms of their political orientation and identification.
Elite, party, popular, and congressional polarization: since these subclasses are based on the actors that polarize, but not on the polarization process.
False or perceived polarization and artificial polarization: because they are based on perceived levels of polarization in society and not on objective indicators, as suggested by real polarization.
Social, religious, and ethnic polarization: because they refer to the division of society in terms of social and non-monetary variables.
Variables related to polarization
72 variables have been identified as related to polarization. Of these, 51 are variables that have a direct relationship with the phenomenon, that is, they increase polarization. Five variables have an inverse relationship with polarization and 16 are inconclusive. Table 5 shows the variables grouped into eight types, according to their nature. It also refers to the type of polarization with which they are associated.
Table 5 Variables associated with the polarization classes.

* The polarization class that has the strongest relationship with the variables is shown first.
** The variables were classified according to the content of the articles and the nature of the variables.
Intrapersonal variables have been most extensively studied in political polarization to explain how cognitive processes affect the polarization of individuals. Of particular note are cognitive and heuristic biases that are present in the processing of political information and increase polarization. Likewise, research has found that psychological flexibility has an inverse relationship with polarization, such that individuals who are more flexible tend to be less polarized (van Baar & Feldman-Hall, 2022).
Interpersonal variables include those that increase polarization, such as the social distance that exists between groups and the tendency to associate with people who think and behave similarly (homophily).
Most group variables are associated with group polarization. Groups that are cohesive and familiar to their members, as well as individuals who conform to the norm tend to be more polarized. However, variables such as leadership show inconclusive evidence of increasing or decreasing polarization because their effect is moderated by other variables.
Following the same logic as the group variables, the discussion and group decision variables focus on explaining how the dynamics of interaction between members exposed to discussion or decision-making can increase polarization. It has been found that mere deliberation and argument quality stimulate polarization, as opposed to knowledge of the issue, which at a higher value may lead to a more cautious and therefore less polar position. The effect of risk value, in turn, depends on cultural meanings.
Digital and communication variables are mainly associated with mass media and digital social media. Although their study has increased in recent years, the effect of network algorithm dynamics and echo chambers is still inconclusive because their evidence is contradictory. However, several reviews suggest that people play an active role in digital media and can expose themselves to their weak ties-that means, people who often hold divergent positions and are part of individuals' networks but are not closely related; therefore, people are not just passive users on social media. However, it has been concluded that polarizing content, selective exposure to such content, fake news, and elite-biased discourse mainly promote political polarization.
The evidence suggests that political variables tend to increase polarization when there is strong partisan identification, identity, or political commitment. However, it is not conclusive whether two-party or multi-party systems, as well as those unrelated to democracy, may or may not be polarizing.
Regarding societal variables, it has been suggested that variables that segregate the population will promote polarization. Thus, growth poles, convergence clubs, and social cleavages are highlighted as societal groupings that tend to polarize. On the other hand, it is suggested that when the middle class plays a relevant role and groups most of the population, polarization tends to be reduced.
Finally, monetary variables have effects that depend on other variables and measurement indicators. Therefore, economic growth, inequality, and the distribution of GDP per capita can contribute to polarizing society in some cases, but not in others, depending on how socioeconomic polarization is calculated.
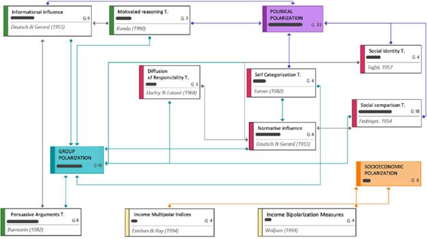
Explanatory theories of polarization
The theories associated with the types of polarization are shown in Figure 3. It shows that group polarization has the largest theoretical corpus, derived from the experimental tradition of psychology. Likewise, the explanation of socioeconomic polarization is based on the development of indicators that make it possible to measure it through parameters, both in societies and between states.

Note. The letter G stands for the grounded property of the categories. In the case of polarization classes (group, political and social), it refers to the number of articles that were classified in that class. In the case of theories, it represents the number of articles in which each theory was mentioned.
Figure 3 Theories associated with the types of polarization.
The normative influence theories (social identity, social comparison, self-categorization) focus on explaining how the behavior, attitudes, and perception of others influence the individual. Thus, the group tends to polarize to the extreme due to the interaction dynamics among members who share a social identity. These theories are used to explain group polarization and political polarization, and the prevalence of the Social Comparison Theory stands out.
The informational influence theories (persuasive arguments and motivated reasoning) are associated with the individual's exposure to information or arguments, message quality, senders' reliability, and receivers' psychological processes. These play an important role in explaining an individual's attitude change in the face of a polarized issue. Informational Influence theories are notable for the frequency with which they are used. These theories are related to group polarization since they focus on an intragroup context.
Socioeconomic polarization, on the other hand, does not make use of the theories, since its development is focused on indicators. These are mainly divided into multipolar indices and bipolar measures according to the number of parameters and variables considered to calculate polarization indicators.
Discussion
This study arose from the perceived need to provide an overview of one of the most commonly used terms today to describe and/or attempt to understand the dynamics of social and political confrontation that many societies are facing.
Many people from different academic backgrounds and even citizens allude to polarization as the key to what is happening. Despite the frequent use of this term, or perhaps because of it, its meaning is far from clear. For this reason we believe it is necessary to try to clarify some of the key issues surrounding this concept.
To discuss polarization and the findings, we will structure this section around the four questions that guided the research. First, we will discuss the types of publications and the quality of the selected reviews; then, we will define polarization in terms of polarization classes. Finally, we will focus on the most used explanatory theories and variables associated with polarization.
Bibliometric analyses of the publications allow us to conclude that psychology and political science are the main fields of research and publication of reviews on polarization. Although economics is the main area of study of socioeconomic polarization, several of the publications reviewed were discarded because of their focus on mathematical and computational models and simulations. Similarly, in economics, inequality as a concept overlaps with polarization since it has consolidated theories, evidence, and indicators, making polarization a less widespread concept with less theoretical development (Gigliarano, 2018).
Based on the increase in publications presented in the last two decades, it has been concluded that polarization either as a group, the political or social phenomenon is relevant to the social science agenda. Its importance lies, in addition to the above, in the perception of individuals of a greater division in today's societies. This environment of fragmentation affects the credibility and stability of political, social, and economic systems on a global scale (Adams & Rexford, 2017; Esteban & Schneider, 2008; Moore-Berg et al., 2020). Likewise, this distancing of social groups is the underlying mechanism for processes that endanger democratic systems, such as extremism and radicalism, related to political polarization (Bliuc et al., 2021; Waisbord, 2020).
What is the quality of polarization reviews?
Despite the relevance and considerable evidence on polarization, the lack of systematic reviews is the main limitation in its study consolidation. Although 56 reviews were selected, most were of the narrative type. According to the quality criteria of the SANRA instrument, most lacked the method, rigor, and systematicity to draw reliable conclusions. In turn, the selected systematic reviews did not meet the AMSTAR2 quality criteria. Thus, there is a need to develop systematic reviews or meta-analyses with the required methodological rigor. We suggest that, given that this concept is polysemic and consists of several classes and subclasses, the reviews to be carried out should focus on a specific class or a delimited polarization phenomenon.
What are the types of polarization and their definitions?
The polysemy and complexity of polarization make it difficult to adopt a single definition. However, after reviewing the literature, we consider polarization to be a cross-cutting phenomenon that is subdivided according to different contexts and levels of analysis.
Below, we provide a definition that resumes the common postulates of the authors consulted (Bliuc et al., 2021; Bramson et al., 2017; Bramson et al., 2016; Esteban & Schneider, 2008; Gigliarano, 2018; Wojcieszak, 2016):
"Polarization refers to the process (or state) of moving towards opposite extremes (whether intergroup or societal contexts) or uniting towards a single extreme (intragroup context) according to collective narratives about social reality, involving hostile responses to different narratives".
The above definition implies several aspects that need to be emphasized about polarization:
(1) It can be a process and can be considered as a state at a given time of one or more groups.
(2) It implies intragroup homogenization (group polarization) and intergroup heterogenization, i.e., social, ideological, or emotional distance between groups.
(3) It involves social identity, social identification, collective narrative, and similar characteristics among members of a group that differ from the characteristics of other groups, which is essential for the configuration of the concept of the group.
(4) It refers to the segmentation of groups within a population according to ideologies, attitudes, beliefs, affective responses, or resources.
(5) It assumes that the pole concept is implicitly associated with two poles (bipolarization). However, multipolar distributions may exist.
(6) Assumes that the division between groups is perceived through ideological (political or ideological polarization), monetary, or social characteristics (socioeconomic polarization), which can lead to conflict and hostile reactions toward the outgroup (affective polarization).
(g) It involves distancing oneself from the social narrative of the other, even ignoring or denying the ideas or reasons of the outgroup.
Due to the multiplicity of subclasses and their proposed groupings, we believe that Figure 4 can be an indicative map. It allows us to distinguish the different subclasses according to the levels of analysis, the social contexts, and the type of process or actor studying polarization, as a result of the analyses carried out.

Note. The polarization subclasses that characterize the set with which it is grouped are shown in bold. In the polarization grouping by actors, no subclass groups the others.
Figure 4 Interaction of polarization subclasses and levels of analysis
Group polarization deals with a micro level of analysis, focusing on intra-group interaction and the individual. As the analysis focuses on the relationship between two or more groups, a meso level of analysis becomes possible, where political polarization becomes more relevant. It is important to mention that not all inter-groups polarization is political. However, it is currently the subject of most studies. Finally, when the level of analysis is focused on the social structure (macro level), socioeconomic polarization becomes salient as it differentiates the distribution of the population on the basis of monetary or non-monetary characteristics. The latter allows a structural diagnosis of society and its levels of polarization, which is why the development of indicators has become more important than the theoretical development that explains their dynamics.
Which variables are associated with polarization as a social process?
Most of the variables identified have a direct relation with polarization, which means that their levels increase. Only five of the variables have an inverse relationship, which makes it clear that the study of depolarization is still incipient, although it is necessary to reduce the likelihood of conflict. According to the findings, reducing group polarization requires strengthening cognitive flexibility among group members, as well as providing strongly argued counter-information and developing knowledge and arguments about the issue under discussion. To reduce political polarization, it is essential to encourage socialization with people from different political groups, allowing individuals to broaden their understanding of the issue and expose themselves to a wider range of ideological and political possibilities. This approach helps develop cognitive flexibility to avoid automatic rejection responses. Finally, in order to reduce socio-economic polarization, it is crucial to expand the middle class or prevent its reduction to avoid widening the gap between economic classes.
The types of variables are consistent with the classes and subclasses of polarization. Political polarization is associated with more types of variables at different levels of analysis and various approaches, as it is the class that has a more interdisciplinary study; this suggests that its publication is the most developed. This is evident in the types of variables associated, which range from intrapersonal to societal. Group polarization is associated with intrapersonal, interpersonal, group, and discussion variables. This is consistent with the subclasses and nature of group polarization at the micro level of analysis of the phenomenon. Socioeconomic polarization is related to social and monetary variables, which is consistent with the macro level of analysis and the subclasses of polarization that comprise it. However, the number of associated variables suggests that this is the least developed polarization as its development in economics has been overshadowed by other concepts such as inequality.
The relationship between these types of polarization and the associated variables suggests that group and political polarization are more closely related; while socio-economic polarization is not related to group polarization but is related to political polarization, albeit to a lesser extent.
We encourage scholars of polarization to distinguish the class, level of analysis, and context of the study to identify relationships with variables. Since the multitude of associated variables can be overwhelming in models that systematize the study of polarization, we recommend taking a specific approach to the study.
What are the explanatory theories of the phenomenon?
The development of theories has been divergent due to different levels of analysis and multidisciplinarity. Nevertheless, psychology has developed a corpus of theories that has been maintained over several decades. Therefore, we recommend using this body of theory to address polarization from the micro (group) and meso (political) levels of analysis. On the other hand, to explain a macro level of analysis (socio-economic), we suggest using indexes developed from economics, considering that not all of them are directed to monetary variables.
We emphasize that the theories developed can be chosen according to the types of variables, contexts, and processes studied. For instance, if polarization is viewed as a political, intergroup, and social phenomenon, it is appropriate to focus on theories of social influence. If polarization is regarded as a socio-economic, structural, and societal phenomenon, it is recommendable to focus on economic indexes rather than theories. We note, however, that the theories are not mutually exclusive, and under epistemological rigor, they can be complementary.
Regarding the limitations of this study, it is pertinent to consider that the conclusions are mainly oriented towards political polarization, given that this is the type of polarization with the largest number of selected publications. This suggests that for future research it would be useful to broaden the search equations and inclusion criteria for scientific communities or those interested in the field of study associated with socioeconomic polarization. Similarly, most of the publications analyzed are narrative reviews, so it is important to consider that the relationship between polarization and the variables does not measure its strength or weakness. Consequently, it is necessary to emphasize that a meta-analytic analysis may find different results regarding the variables in their direct relationship with polarization.
In conclusion, we highlight the importance of polarization in various social sciences, the relevance of its publication today, and the need for reviews that meet the requirements of methodological quality. We encourage readers and scholars to approach the topic from a differentiated perspective depending on the type of polarization, the context, and the level of analysis. This is a recommendation for more accurate coverage of this complex phenomenon.
















